✅
Link to the plugin page:
Demo to preview the plugin:
✅
✅
Introduction
The Spoonacular Food API Plugin is a powerful integration for Bubble apps that lets you access comprehensive food data. From nutrition facts to allergen detection and intelligent food classification, this plugin is ideal for developers building apps in health, fitness, nutrition, grocery planning, or recipe-sharing domains.
Key Features
- Understand ingredient relationships using a complex food ontology.
- Access detailed nutrition data for recipes and individual ingredients.
- Detect and manage allergens tied to specific foods.
- Retrieve structured data for ingredients, meals, and dietary needs.
- Seamlessly integrate food and recipe data into your Bubble app.
- Enhance search functions with intelligent food classification.
- Build custom meal plans and food recommendation systems.
Ideal For: Health apps • Recipe finders • Grocery planners • Fitness & diet platforms
Prerequisites
Before installing and using the Spoonacular Food API Plugin for Bubble, make sure the following prerequisites are met:
1. Bubble App Access
You need a registered Bubble account with an active application where plugins can be installed.
2. Spoonacular API Account
This plugin uses the Spoonacular Food API. You’ll need an API key to authenticate your requests.
- Go to the official API dashboard: Spoonacular API Console
- Create an account or log in
- Generate your API Key
How to setup
Step 1: Install the Plugin
- Go to the Plugin Tab
- Open your Bubble Editor.
- Navigate to the Plugins tab on the left panel.

- Add Plugins
- Once in the Plugins tab, click the Add Plugins button.

- Search for the Plugin
- Use the search bar to type Spoonacular Food API.
- Locate the plugin in the search results.

- Install/Buy
- If the plugin is free, click Install to add it to your application.
- For a paid plugin, click Buy and follow the purchase instruction.

- Payment Information (For Paid Plugins)
- If the plugin is a paid one, fill in your payment details and make payment.

- Charges will be added to your Bubble billing account.
- Remember, if you unsubscribe from the plugin shortly after installation, charges will be prorated based on the days used.
- Plugin Installed
- Once installed, the plugin will appear under the Installed Plugins list in your Bubble Editor.
Step 2: Add Your API Key
- Create an Account
- Sign up at https://spoonacular.com/food-api

- Copy Your API Key
- After signing in, navigate to your Dashboard.
- Copy the API Key from the “Profile & API Key” section.


- Paste API Key in Bubble
- Go back to the Bubble Editor → Plugins tab.
- Open Recipe Food Api Plugin.
- Paste the API Key into the appropriate input field.


Step 3: Example Use Case
Goal: Build a simple, local recipe recommender for a bachelor looking for quick, affordable meals.
Plugin Action: Get Random Recipes
This action retrieves random recipes based on:
- Tags: e.g.,
soup,african,vegetarian,quick
- Diet:
gluten free,vegan, etc.
- Meal type:
breakfast,dinner
UI Components (Design Tab)
Create a minimal UI:
Element | Type | Description |
Input Tags | Input Field | Placeholder: e.g (italian, gluten, ketogenic etc.) |
SEARCH Button | Button | Triggers recipe search |
Recipe Display | Repeating Group | To show results: title, image, summary |



Workflow Steps
1: Set Custom States
- Select SEARCH Button
- Add 2 custom states:
tags(type: text)ingredients(optional)

This captures the user input and stores it in a custom state for use in the API call.
2. Workflow: When Button Search is clicked

- Set state
- Element:
SEARCH Button - Custom state:
tags - Value:
Input Tags's value

This sends a request to Spoonacular with your custom tag(s) (e.g., "soup", "nigerian").
- Pause Before Next Action (Optional)
- Add a 100ms delay (optional but helps in sequential execution)
- Show Group with Results
- Use the “Show” action to display recipe list
3. Display Results in Repeating Group
Use the Get Random Recipes recipe (Recipe) plugin type to populate a repeating group:
RepeatingGroup Setup
- Type of content:
Get Random Recipes recipe (Recipe)

Inside Repeating Group: Group Get Random Recipes recipe (Recipe)
Design the layout using these elements:
- Image B
- Dynamic Source:
Parent group's Get Random Recipes recipe (Recipe)'s image

- Text Element
- Text:
Parent group's Get Random Recipes recipe (Recipe)'s title

Optionally, you can also add a summary:
- Text (Summary/Instructions):
Parent group's Get Random Recipes recipe (Recipe)'s summary:formatted as text
Plugin Element Properties
Recipe Visualize

Element Actions
Ingredients API Call
A request made to retrieve ingredient-related data used in a software application.
Title | Description | Type |
By ID | Accesses data using a unique identifier assigned to each ingredient. | Checkbox (yes/no) (optional) |
HtmlCode | Structured HTML code defining the layout or content related to the ingredient. | Text |
Equipment API Call
Allows programmatic interaction with and control of equipment or devices.
Title | Description | Type |
By_id | Retrieves or manipulates equipment data using a unique identifier. | Checkbox (yes/no) (optional) |
HtmlCode | HTML markup used to structure and design content related to the equipment. | Text |
Nutrition API Call
Retrieves nutritional data such as calories, macronutrients, or food composition.
Title | Description | Type |
By_id | Fetches nutrition-related information using a unique identifier. | Checkbox (yes/no) (optional) |
HtmlCode | HTML used to display or organize nutrition data on a web page. | Text |
Price API Call
Fetches pricing details for products or services via an API request.
Title | Description | Type |
Htmlcode | Raw HTML markup for rendering price-related content. | Text |
Taste API Call
Retrieves or manages taste-related data, such as user preferences or recommendations.
Title | Description | Type |
By_id | Retrieves taste data using a unique identifier. | Checkbox (yes/no) (optional) |
HtmlCode | HTML format used to structure taste-related UI or content. | Text |
Clear
Removes all data or content from a field, buffer, or storage area.
Title | Description |
— | No additional parameters required. Performs a clear/reset action. |
Plugin Data Calls
Search Recipes
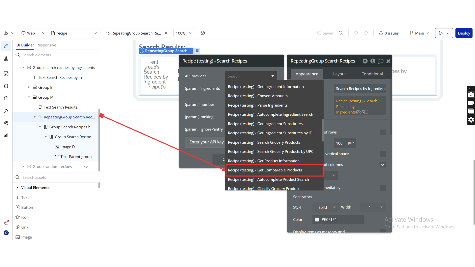
“Search Recipes” refers to the functionality within a software plugin or API that allows users to find specific recipes based on keywords or filters.

Name | Description | Type |
Query | The (natural language) recipe search query. | Text |
Cuisine | The cuisine(s) of the recipes. One or more, comma separated (will be interpreted as ‘OR’). Supported cuisines:, African,American,British,Cajun,Caribbean,Chinese,Eastern , European,European,French,German,Greek,Indian,Irish,Italian,, Japanese,Jewish,Korean,Latin American,Mediterranean,, Mexican,Middle Eastern,Nordic,Southern,Spanish,Thai,, Vietnamese | Text |
Diet | The diet for which the recipes must be suitable. Supported diets:, Gluten Free,Ketogenic,Vegetarian,Lacto-Vegetarian,Ovo-Vegetarian,Vegan,Pescetarian,Paleo,Primal,Whole30 | Text |
Intolerances | A comma-separated list of intolerances. All recipes returned must not contain ingredients that are not suitable for people with the intolerances entered, Supported intolerances;, Dairy,Egg,Gluten,Grain,Peanut,Seafood,Sesame,Shellfish,Soy,, Sulfite,Tree Nut,Wheat | Text |
Equipment | The equipment required. Multiple values will be interpreted as ‘or’. For example, value could be “blender, frying pan, bowl”. | Text |
ExcludeCuisine | The cuisine(s) the recipes must not match. One or more, comma separated (will be interpreted as ‘AND’). Supported cuisines:, African,American,British,Cajun,Caribbean,Chinese,Eastern , European,European,French,German,Greek,Indian,Irish,Italian,, Japanese,Jewish,Korean,Latin American,Mediterranean,, Mexican,Middle Eastern,Nordic,Southern,Spanish,Thai,, Vietnamese | Text |
IncludeIngredients | A comma-separated list of ingredients that should/must be used in the recipes. | Text |
ExcludeIngredients | A comma-separated list of ingredients or ingredient types that the recipes must not contain. | Text |
Type | The type of recipe. Supported types:, main course, side dish, dessert, appetizer, salad, bread, breakfast, soup, beverage, sauce, marinade, fingerfood, snack, drink | Text |
InstructionsRequired | Whether the recipes must have instructions. | Text |
FillIngredients | Add information about the ingredients and whether they are used or missing in relation to the query. | Text |
AddRecipeInformation | If set to true, you get more information about the recipes returned. | Text |
AddRecipeNutrition | If set to true, you get nutritional information about each recipes returned. | Text |
Author | The username of the recipe author. | Text |
Tags | User defined tags that have to match. The author param has to be set. | Text |
RecipeBoxId | The id of the recipe box to which the search should be limited to. | Text |
TitleMatch | Enter text that must be found in the title of the recipes. | Text |
MaxReadyTime | The maximum time in minutes it should take to prepare and cook the recipe. | Text |
IgnorePantry | Whether to ignore typical pantry items, such as water, salt, flour, etc. | Text |
Sort | The strategy to sort recipes by. Supporting options:, (empty), meta-score, popularity, healthiness, price, time, random, max-used-ingredients, min-missing-ingredients, alcohol, caffeine, copper, energy, calories, calcium, carbohydrates, carbs, choline, cholesterol, total-fat, fluoride, trans-fat, saturated-fat, mono-unsaturated-fat, poly-unsaturated-fat, fiber, folate, folic-acid, iodine, iron, magnesium, manganese, vitamin-b3, niacin, vitamin-b5, pantothenic-acid, phosphorus, potassium, protein, vitamin-b2, riboflavin, selenium, sodium, vitamin-b1, thiamin, vitamin-a, vitamin-b6, vitamin-b12, vitamin-c, vitamin-d, vitamin-e, vitamin-k, sugar, zinc, | Text |
SortDirection | The direction in which to sort. Must be either ‘asc’ (ascending) or ‘desc’ (descending). | Text |
MinCarbs | The minimum amount of carbohydrates in grams the recipe must have. | Text |
MaxCarbs | The maximum amount of carbohydrates in grams the recipe can have. | Text |
MinProtein | The minimum amount of protein in grams the recipe must have. | Text |
MaxProtein | The maximum amount of protein in grams the recipe can have. | Text |
MinCalories | The minimum amount of calories the recipe must have. | Text |
MaxCalories | The maximum amount of calories the recipe can have. | Text |
MinFat | The minimum amount of fat in grams the recipe must have. | Text |
MaxFat | The maximum amount of fat in grams the recipe can have. | Text |
MinAlcohol | The minimum amount of alcohol in grams the recipe must have. | Text |
MaxAlcohol | The maximum amount of alcohol in grams the recipe can have. | Text |
MinCaffeine | The minimum amount of caffeine in milligrams the recipe must have. | Text |
MaxCaffeine | The maximum amount of caffeine in milligrams the recipe can have. | Text |
MinCopper | The minimum amount of copper in milligrams the recipe must have. | Text |
MaxCopper | The maximum amount of copper in milligrams the recipe can have. | Text |
MinCalcium | The minimum amount of calcium in milligrams the recipe must have. | Text |
MaxCalcium | The maximum amount of calcium in milligrams the recipe can have. | Text |
MinCholine | The minimum amount of choline in milligrams the recipe must have. | Text |
MaxCholine | The maximum amount of choline in milligrams the recipe can have. | Text |
MinCholesterol | The minimum amount of cholesterol in milligrams the recipe must have. | Text |
MaxCholesterol | The maximum amount of cholesterol in milligrams the recipe can have. | Text |
MinFluoride | The minimum amount of fluoride in milligrams the recipe must have. | Text |
MaxFluoride | The maximum amount of fluoride in milligrams the recipe can have. | Text |
MinSaturatedFat | The minimum amount of saturated fat in grams the recipe must have. | Text |
MaxSaturatedFat | The maximum amount of saturated fat in grams the recipe can have. | Text |
MinVitaminA | The minimum amount of Vitamin A in IU the recipe must have. | Text |
MaxVitaminA | The maximum amount of Vitamin A in IU the recipe can have. | Text |
MinVitaminC | The minimum amount of Vitamin C milligrams the recipe must have. | Text |
MaxVitaminC | The maximum amount of Vitamin C in milligrams the recipe can have. | Text |
MinVitaminD | The minimum amount of Vitamin D in micrograms the recipe must have. | Text |
MaxVitaminD | The maximum amount of Vitamin D in micrograms the recipe can have. | Text |
MinVitaminE | The minimum amount of Vitamin E in milligrams the recipe must have. | Text |
MaxVitaminE | The maximum amount of Vitamin E in milligrams the recipe can have. | Text |
MinVitaminK | The minimum amount of Vitamin K in micrograms the recipe must have. | Text |
MaxVitaminK | The maximum amount of Vitamin K in micrograms the recipe can have. | Text |
MinVitaminB1 | The minimum amount of Vitamin B1 in milligrams the recipe must have. | Text |
MaxVitaminB1 | The maximum amount of Vitamin B1 in milligrams the recipe can have. | Text |
MinVitaminB2 | The minimum amount of Vitamin B2 in milligrams the recipe must have. | Text |
MaxVitaminB2 | The maximum amount of Vitamin B2 in milligrams the recipe can have. | Text |
MinVitaminB5 | The minimum amount of Vitamin B5 in milligrams the recipe must have. | Text |
MaxVitaminB5 | The maximum amount of Vitamin B5 in milligrams the recipe can have. | Text |
MinVitaminB3 | The minimum amount of Vitamin B3 in milligrams the recipe must have. | Text |
MaxVitaminB3 | The maximum amount of Vitamin B3 in milligrams the recipe can have. | Text |
MinVitaminB6 | The minimum amount of Vitamin B6 in milligrams the recipe must have. | Text |
MaxVitaminB6 | The maximum amount of Vitamin B6 in milligrams the recipe can have. | Text |
MinVitaminB12 | The minimum amount of Vitamin B12 in micrograms the recipe must have. | Text |
MaxVitaminB12 | The maximum amount of Vitamin B12 in micrograms the recipe can have. | Text |
MinFiber | The minimum amount of fiber in grams the recipe must have. | Text |
MaxFiber | The maximum amount of fiber in grams the recipe can have. | Text |
MinFolate | The minimum amount of folate in grams the recipe must have. | Text |
MaxFolate | The maximum amount of folate in grams the recipe can have. | Text |
MinFolicAcid | The minimum amount of folic acid in grams the recipe must have. | Text |
MaxFolicAcid | The maximum amount of folic acid in grams the recipe can have. | Text |
MinIodine | The minimum amount of iodine in grams the recipe must have. | Text |
MaxIodine | The maximum amount of iodine in grams the recipe can have. | Text |
MinIron | The minimum amount of iron in milligrams the recipe must have. | Text |
MaxIron | The maximum amount of iron in milligrams the recipe can have. | Text |
MinMagnesium | The minimum amount of magnesium in milligrams the recipe must have. | Text |
MaxMagnesium | The maximum amount of magnesium in milligrams the recipe can have. | Text |
MinManganese | The minimum amount of manganese in milligrams the recipe must have. | Text |
MaxManganese | The maximum amount of manganese in milligrams the recipe can have. | Text |
MinPhosphorus | The minimum amount of phosphorus in milligrams the recipe must have. | Text |
MaxPhosphorus | The maximum amount of phosphorus in milligrams the recipe can have. | Text |
MinPotassium | The minimum amount of potassium in milligrams the recipe must have. | Text |
MaxPotassium | The maximum amount of potassium in milligrams the recipe can have. | Text |
MinSelenium | The minimum amount of selenium in grams the recipe must have. | Text |
MaxSelenium | The maximum amount of selenium in grams the recipe can have. | Text |
MinSodium | The minimum amount of sodium in milligrams the recipe must have. | Text |
MaxSodium | The maximum amount of sodium in milligrams the recipe can have. | Text |
MinSugar | The minimum amount of sugar in grams the recipe must have. | Text |
MaxSugar | The maximum amount of sugar in grams the recipe can have. | Text |
MinZinc | The minimum amount of zinc in milligrams the recipe must have. | Text |
MaxZinc | The maximum amount of zinc in milligrams the recipe can have. | Text |
Offset | The number of results to skip (between 0 and 900). | Text |
Number | The number of expected results (between 1 and 100). | Text |
LimitLicense | Whether the recipes should have an open license that allows display with proper attribution. | Text |
Return Values:
Return type: JSON
json{ "results": { "vegetarian": "yes/no", "vegan": "yes/no", "glutenFree": "yes/no", "dairyFree": "yes/no", "veryHealthy": "yes/no", "cheap": "yes/no", "veryPopular": "yes/no", "sustainable": "yes/no", "lowFodmap": "yes/no", "weightWatcherSmartPoints": "number", "gaps": "text", "preparationMinutes": "number", "cookingMinutes": "number", "aggregateLikes": "number", "healthScore": "number", "creditsText": "text", "license": "text", "sourceName": "text", "pricePerServing": "number", "id": "text", "title": "text", "readyInMinutes": "number", "servings": "number", "sourceUrl": "text", "image": "text", "imageType": "text", "nutrition nutrients": { "name": "text", "amount": "number", "unit": "text", "percentOfDailyNeeds": "number" }, "nutrition properties": { "name": "text", "amount": "number", "unit": "text" }, "nutrition flavonoids": { "name": "text", "amount": "number", "unit": "text" }, "nutrition ingredients": { "id": "text", "name": "text", "amount": "number", "unit": "text", "nutrients": { "name": "text", "amount": "number", "unit": "text", "percentOfDailyNeeds": "number" } }, "nutrition caloricBreakdown percentProtein": "number", "nutrition caloricBreakdown percentFat": "number", "nutrition caloricBreakdown percentCarbs": "number", "nutrition weightPerServing amount": "number", "nutrition weightPerServing unit": "text", "summary": "text", "cuisines": "undefined", "analyzedInstructions": { "name": "text", "steps": { "number": "number", "step": "text", "equipment": { "id": "text", "name": "text", "localizedName": "text", "image": "text", "temperature number": "number", "temperature unit": "text" }, "ingredients": { "id": "text", "name": "text", "localizedName": "text", "image": "text" }, "length number": "number", "length unit": "text" } }, "spoonacularSourceUrl": "text", "dishTypes": "undefined", "diets": "undefined", "occasions": "undefined", "author": "text" }, "offset": "number", "number": "number", "totalResults": "number" }
Search Recipes by Ingredients
This feature allows users to search for recipes based on specified ingredients within a software plugin or API.

Name | Description | Type |
Ingredients | A comma-separated list of ingredients that the recipes should contain. | Text |
Number | The maximum number of recipes to return (between 1 and 100). Defaults to 10. | Text |
Ranking | Whether to maximize used ingredients (1) or minimize missing ingredients (2) first. | Text |
IgnorePantry | Whether to ignore typical pantry items, such as water, salt, flour, etc. | Text |
Return Values:
Return type: JSON
json{ "id": "text", "title": "text", "image": "text", "imageType": "text", "usedIngredientCount": "number", "missedIngredientCount": "number", "missedIngredients": { "id": "text", "amount": "number", "unit": "text", "unitLong": "text", "unitShort": "text", "aisle": "text", "name": "text", "original": "text", "originalString": "text", "originalName": "text", "metaInformation": "undefined", "meta": "undefined", "extendedName": "text", "image": "text" }, "usedIngredients": { "id": "text", "amount": "number", "unit": "text", "unitLong": "text", "unitShort": "text", "aisle": "text", "name": "text", "original": "text", "originalString": "text", "originalName": "text", "image": "text", "metaInformation": "undefined", "meta": "undefined", "extendedName": "text" }, "likes": "number", "unusedIngredients": { "id": "text", "amount": "number", "unit": "text", "unitLong": "text", "unitShort": "text", "aisle": "text", "name": "text", "original": "text", "originalString": "text", "originalName": "text", "image": "text" } }
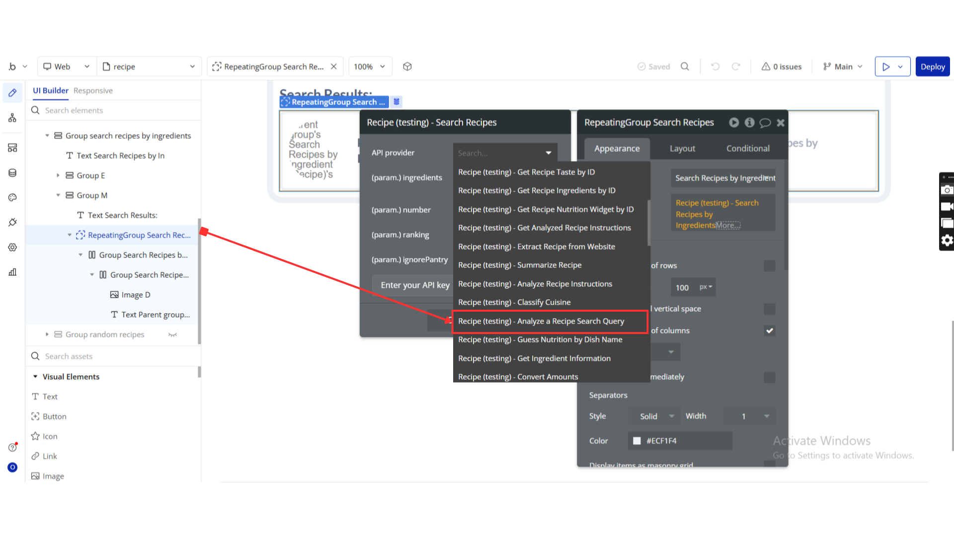
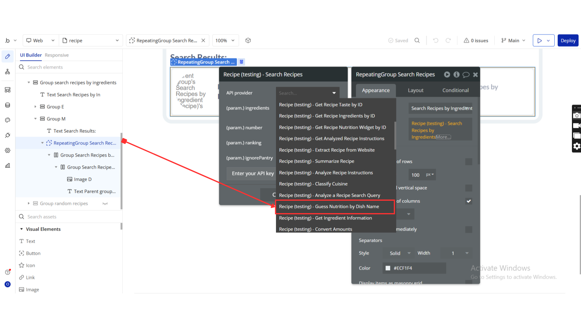
Get Recipe Information
“Get Recipe Information” refers to the functionality in a software plugin or API that retrieves details and data related to a specific recipe.

Name | Description | Type |
IncludeNutrition | Include nutrition data in the recipe information. Nutrition data is per serving. If you want the nutrition data for the entire recipe, just multiply by the number of servings. | Text |
Id | In software development, “id” typically refers to a unique identifier used to distinguish and reference specific entities within a system. | Text |
Return Values:
Return type: JSON
json{ "vegetarian": "yes/no", "vegan": "yes/no", "glutenFree": "yes/no", "dairyFree": "yes/no", "veryHealthy": "yes/no", "cheap": "yes/no", "veryPopular": "yes/no", "sustainable": "yes/no", "weightWatcherSmartPoints": "number", "gaps": "text", "lowFodmap": "yes/no", "aggregateLikes": "number", "spoonacularScore": "number", "healthScore": "number", "creditsText": "text", "license": "text", "sourceName": "text", "pricePerServing": "number", "extendedIngredients": { "id": "text", "aisle": "text", "image": "text", "consistency": "text", "name": "text", "original": "text", "originalString": "text", "originalName": "text", "amount": "number", "unit": "text", "measures us amount": "number", "measures us unitShort": "text", "measures us unitLong": "text", "measures metric amount": "number", "measures metric unitShort": "text", "measures metric unitLong": "text", "meta": "undefined", "metaInformation": "undefined" }, "id": "text", "title": "text", "readyInMinutes": "number", "servings": "number", "sourceUrl": "text", "image": "text", "imageType": "text", "summary": "text", "dishTypes": "undefined", "winePairing pairingText": "text", "instructions": "text", "originalId": "text", "spoonacularSourceUrl": "text" }
Get Recipe Information Bulk
“Get Recipe Information Bulk” refers to a function that retrieves multiple pieces of information about recipes in a software plugin or API in a single request.

Name | Description | Type |
Ids | A comma-separated list of recipe ids. | Text |
IncludeNutrition | Include nutrition data to the recipe information. Nutrition data is per serving. If you want the nutrition data for the entire recipe, just multiply by the number of servings. | Text |
Return Values:
Return type: JSON
json{ "vegetarian": "yes/no", "vegan": "yes/no", "glutenFree": "yes/no", "dairyFree": "yes/no", "veryHealthy": "yes/no", "cheap": "yes/no", "veryPopular": "yes/no", "sustainable": "yes/no", "weightWatcherSmartPoints": "number", "gaps": "text", "lowFodmap": "yes/no", "preparationMinutes": "number", "cookingMinutes": "number", "aggregateLikes": "number", "spoonacularScore": "number", "healthScore": "number", "creditsText": "text", "license": "text", "sourceName": "text", "pricePerServing": "number", "extendedIngredients": { "id": "text", "aisle": "text", "image": "text", "consistency": "text", "name": "text", "original": "text", "originalString": "text", "originalName": "text", "amount": "number", "unit": "text", "measures us amount": "number", "measures us unitShort": "text", "measures us unitLong": "text", "measures metric amount": "number", "measures metric unitShort": "text", "measures metric unitLong": "text", "meta": "undefined", "metaInformation": "undefined" }, "id": "text", "title": "text", "readyInMinutes": "number", "servings": "number", "sourceUrl": "text", "image": "text", "imageType": "text", "summary": "text", "cuisines": "undefined", "dishTypes": "undefined", "instructions": "text", "analyzedInstructions": { "name": "text", "steps": { "number": "number", "step": "text", "ingredients": { "id": "text", "name": "text", "localizedName": "text", "image": "text" }, "equipment": { "id": "text", "name": "text", "localizedName": "text", "image": "text" }, "length number": "number", "length unit": "text" } }, "originalId": "text", "spoonacularSourceUrl": "text", "winePairing pairingText": "text" }
Get Similar Recipes
“Get Similar Recipes” is a function in a software plugin or API that retrieves recipes closely related to the one specified by the user.

Name | Description | Type |
Number | The number of random recipes to be returned (between 1 and 100). | Text |
LimitLicense | Whether the recipes should have an open license that allows display with proper attribution. | Text |
Id | The id of the source recipe for which similar recipes should be found. | Text |
Return Values:
Return type: JSON
json{ "id": "text", "imageType": "text", "title": "text", "readyInMinutes": "number", "servings": "number", "sourceUrl": "text" }
Get Random Recipes
“Get Random Recipes” is a function that retrieves a random selection of recipes from a database or API in a software plugin or application.

Name | Description | Type |
Tags | The tags (can be diets, meal types, cuisines, or intolerances) that the recipe must have. | Text |
Number | The number of random recipes to be returned (between 1 and 100). | Text |
LimitLicense | Whether the recipes should have an open license that allows display with proper attribution. | Text |
Return Values:
Return type: JSON
json{ "recipes": { "vegetarian": "yes/no", "vegan": "yes/no", "glutenFree": "yes/no", "dairyFree": "yes/no", "veryHealthy": "yes/no", "cheap": "yes/no", "veryPopular": "yes/no", "sustainable": "yes/no", "weightWatcherSmartPoints": "number", "gaps": "text", "lowFodmap": "yes/no", "aggregateLikes": "number", "spoonacularScore": "number", "healthScore": "number", "creditsText": "text", "license": "text", "sourceName": "text", "pricePerServing": "number", "extendedIngredients": { "id": "text", "aisle": "text", "image": "text", "consistency": "text", "name": "text", "original": "text", "originalString": "text", "originalName": "text", "amount": "number", "unit": "text", "meta": "undefined", "metaInformation": "undefined", "measures us amount": "number", "measures us unitShort": "text", "measures us unitLong": "text", "measures metric amount": "number", "measures metric unitShort": "text", "measures metric unitLong": "text" }, "id": "text", "title": "text", "readyInMinutes": "number", "servings": "number", "sourceUrl": "text", "image": "text", "imageType": "text", "summary": "text", "cuisines": "undefined", "dishTypes": "undefined", "diets": "undefined", "instructions": "text", "analyzedInstructions": { "name": "text", "steps": { "number": "number", "step": "text", "equipment": { "id": "text", "name": "text", "localizedName": "text", "image": "text", "temperature number": "number", "temperature unit": "text" }, "ingredients": { "id": "text", "name": "text", "localizedName": "text", "image": "text" }, "length number": "number", "length unit": "text" } }, "originalId": "text", "spoonacularSourceUrl": "text", "occasions": "undefined" } }
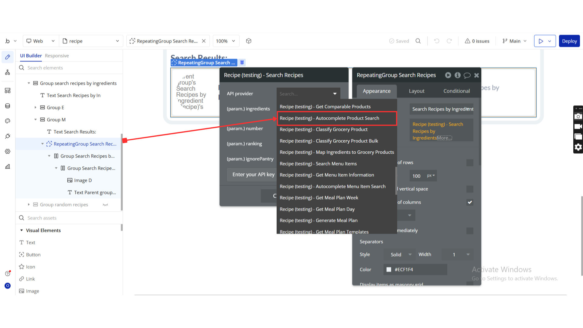
Autocomplete Recipe Search
“Autocomplete Recipe Search” is a feature that suggests recipe options in real-time as users type in their search queries, enhancing search efficiency and user experience.”

Name | Description | Type |
Query | The query to be autocompleted. | Text |
Number | The number of results to return (between 1 and 25). | Text |
Return Values:
Return type: JSON
json{ "id": "text", "title": "text", "imageType": "text" }
Get Recipe Equipment by ID
“Get Recipe Equipment by ID” is a function in a software plugin or API that retrieves specific equipment details associated with a unique identifier.

Name | Description | Type |
Id | The recipe id. For example “1003464” | Text |
Return Values:
Return type: JSON
json{ "equipment": { "name": "text", "image": "text" } }
Get Recipe Price Breakdown by ID
Retrieve the detailed cost breakdown of a recipe based on its unique identifier within the software plugin or API.

Name | Description | Type |
Id | The recipe id. | Text |
Return Values:
Return type: JSON
json{ "ingredients": { "name": "text", "image": "text", "price": "number", "amount metric value": "number", "amount metric unit": "text", "amount us value": "number", "amount us unit": "text" }, "totalCost": "number", "totalCostPerServing": "number" }
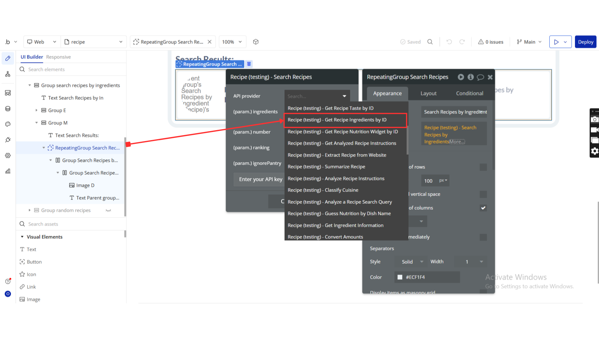
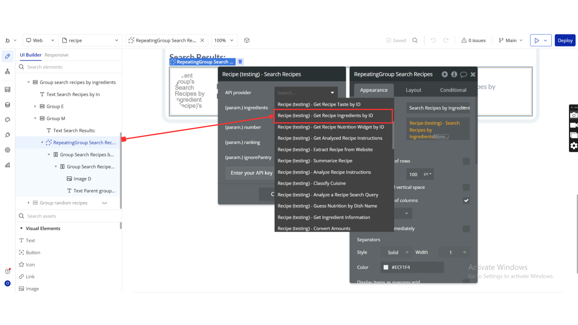
Get Recipe Ingredients by ID
Retrieve the ingredients of a recipe based on its unique identifier within a software plugin or API.

Name | Description | Type |
Id | The recipe id. For example “1003464” | Text |
Return Values:
Return type: JSON
json{ "ingredients": { "name": "text", "image": "text", "amount metric value": "number", "amount metric unit": "text", "amount us value": "number", "amount us unit": "text" } }
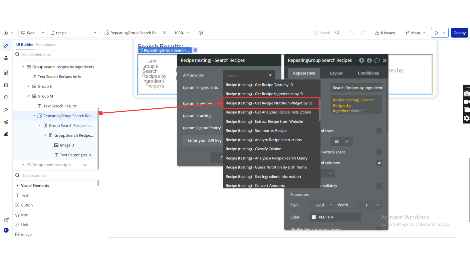
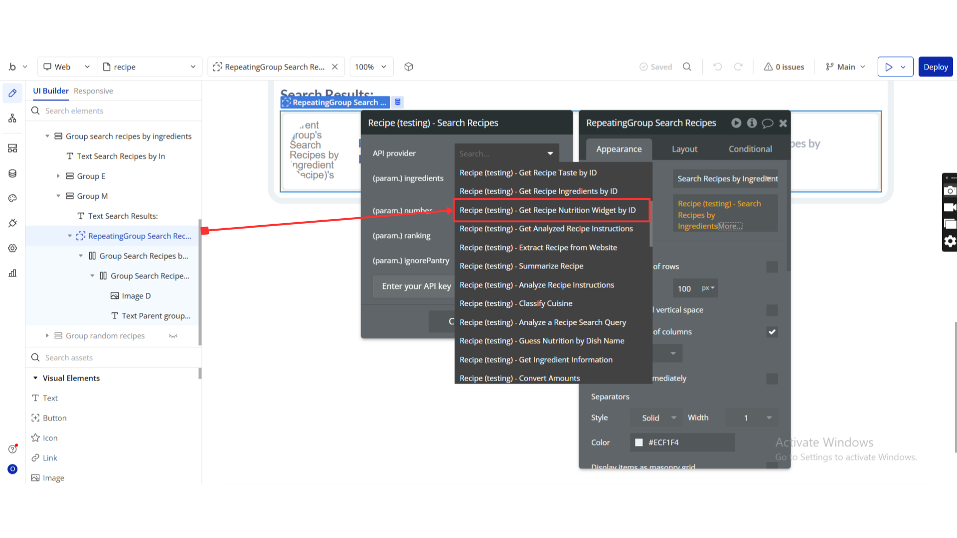
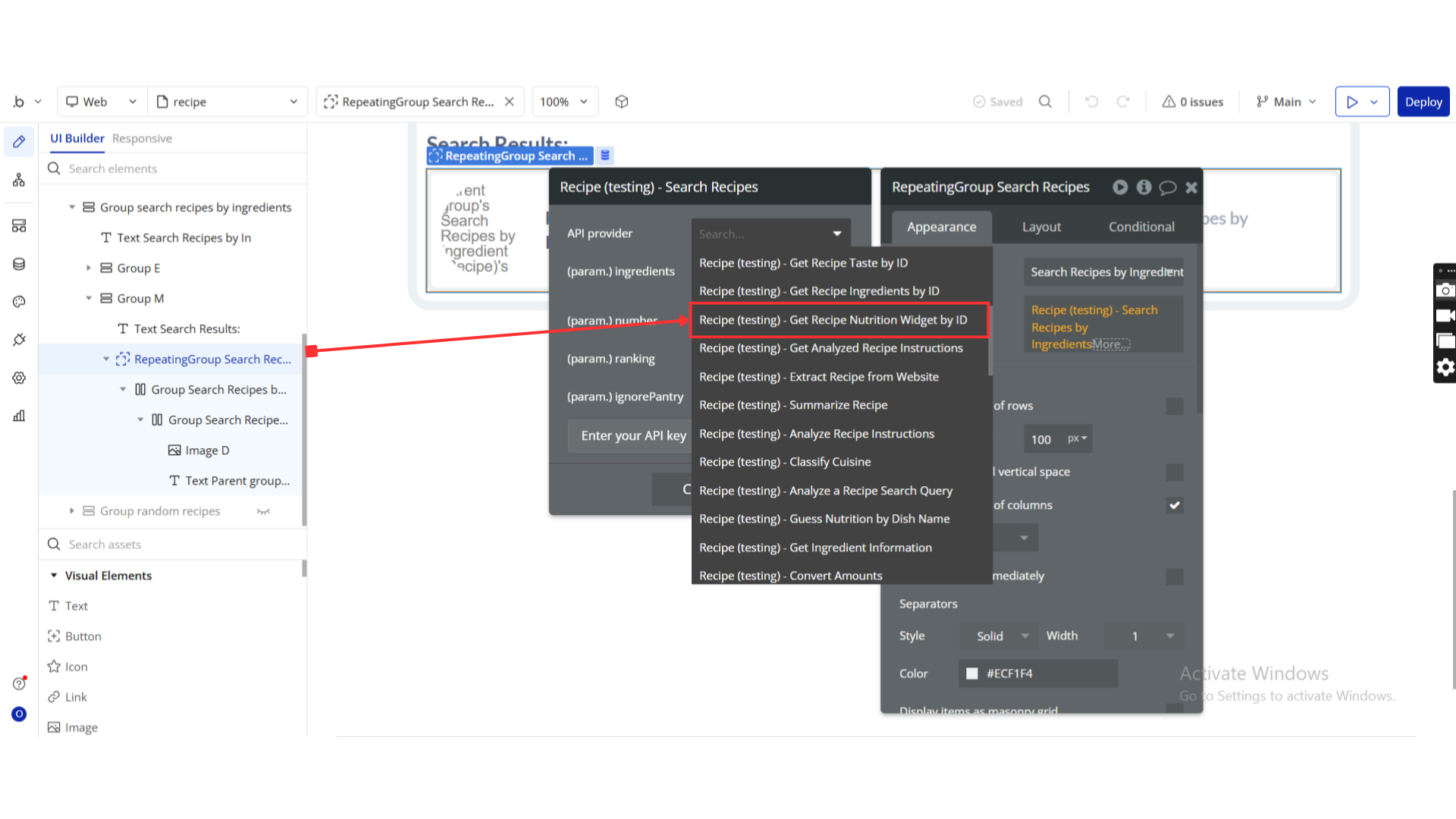
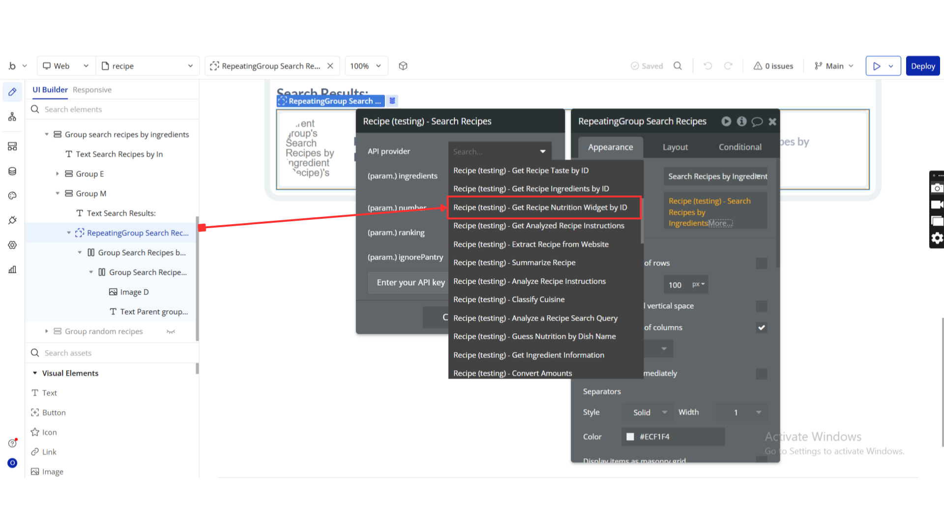
Get Recipe Nutrition Widget by ID
Retrieve a specific recipe nutrition widget by its unique identifier within a software plugin or API.

Name | Description | Type |
Id | The recipe id. For example “1003464” | Text |
Return Values:
Return type: JSON
json{ "calories": "text", "carbs": "text", "fat": "text", "protein": "text", "bad": { "title": "text", "amount": "text", "indented": "yes/no", "percentOfDailyNeeds": "number" }, "good": { "title": "text", "amount": "text", "indented": "yes/no", "percentOfDailyNeeds": "number" }, "expires": "number", "isStale": "yes/no" }
Get Analyzed Recipe Instructions
Retrieve processed and analyzed cooking instructions from a software plugin or API.

Name | Description | Type |
StepBreakdown | Whether to break down the recipe steps even more. | Text |
Id | The recipe id. For example “1003464” | Text |
Return Values:
Return type: JSON
json{ "name": "text", "steps": { "number": "number", "step": "text", "equipment": { "id": "text", "name": "text", "localizedName": "text", "image": "text" }, "ingredients": { "id": "text", "name": "text", "localizedName": "text", "image": "text" }, "length number": "number", "length unit": "text" } }
Extract Recipe from Website
“Extract Recipe from Website” refers to the functionality within a software plugin or API that retrieves recipe information from a webpage for further processing or display.

Name | Description | Type |
Url | The URL of the recipe page. | Text |
ForceExtraction | If true, the extraction will be triggered whether we already know the recipe or not. Use this only if information is missing as this operation is slower. | Text |
Analyze | If true, the recipe will be analyzed and classified resolving in more data such as cuisines, dish types, and more. | Text |
Return Values:
Return type: JSON
json{ "vegetarian": "yes/no", "vegan": "yes/no", "glutenFree": "yes/no", "dairyFree": "yes/no", "veryHealthy": "yes/no", "cheap": "yes/no", "veryPopular": "yes/no", "sustainable": "yes/no", "weightWatcherSmartPoints": "number", "gaps": "text", "lowFodmap": "yes/no", "aggregateLikes": "number", "spoonacularScore": "number", "healthScore": "number", "pricePerServing": "number", "extendedIngredients": { "id": "text", "aisle": "text", "image": "text", "consistency": "text", "name": "text", "original": "text", "originalString": "text", "originalName": "text", "amount": "number", "unit": "text", "meta": "undefined", "metaInformation": "undefined", "measures us amount": "number", "measures us unitShort": "text", "measures us unitLong": "text", "measures metric amount": "number", "measures metric unitShort": "text", "measures metric unitLong": "text" }, "id": "text", "title": "text", "servings": "number", "sourceUrl": "text", "image": "text", "imageType": "text", "summary": "text", "instructions": "text", "analyzedInstructions": { "name": "text", "steps": { "number": "number", "step": "text", "equipment": { "id": "text", "name": "text", "localizedName": "text", "image": "text", "temperature number": "number", "temperature unit": "text" }, "ingredients": { "id": "text", "name": "text", "localizedName": "text", "image": "text" }, "length number": "number", "length unit": "text" } }, "sourceName": "text", "creditsText": "text", "originalId": "text", "spoonacularSourceUrl": "text" }
Summarize Recipe
“Summarize Recipe” refers to a function that condenses a detailed recipe into a concise overview, typically by extracting key ingredients and steps.

Name | Description | Type |
Id | The recipe id. For example “1003464” | Text |
Return Values:
Return type: JSON
json{ "id": "text", "title": "text", "summary": "text" }
Analyze Recipe Instructions
“Analyze Recipe Instructions” refers to the process of parsing, interpreting, and extracting key information from textual cooking instructions within a software plugin or API.

Name | Description | Type |
Content-Type | “Content-Type” is a header in HTTP requests that specifies the type of data being sent or received, such as text/html or application/json. | Text |
Instructions | The instructions to be analyzed. For example “Put the garlic in a pan and then add the onion. Add some salt and oregano.”, | Text |
Return Values:
Return type: JSON
json{ "parsedInstructions": { "name": "text", "steps": { "number": "number", "step": "text", "ingredients": { "id": "text", "name": "text", "localizedName": "text", "image": "text" }, "equipment": { "id": "text", "name": "text", "localizedName": "text", "image": "text" } } }, "ingredients": { "id": "text", "name": "text" }, "equipment": { "id": "text", "name": "text" } }
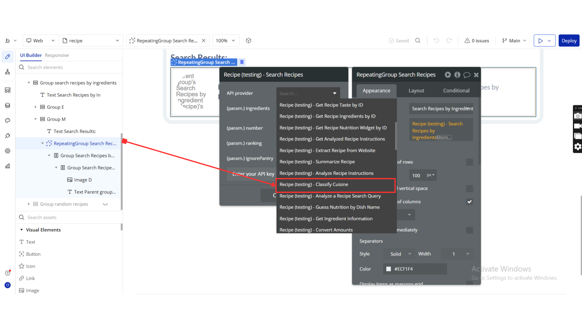
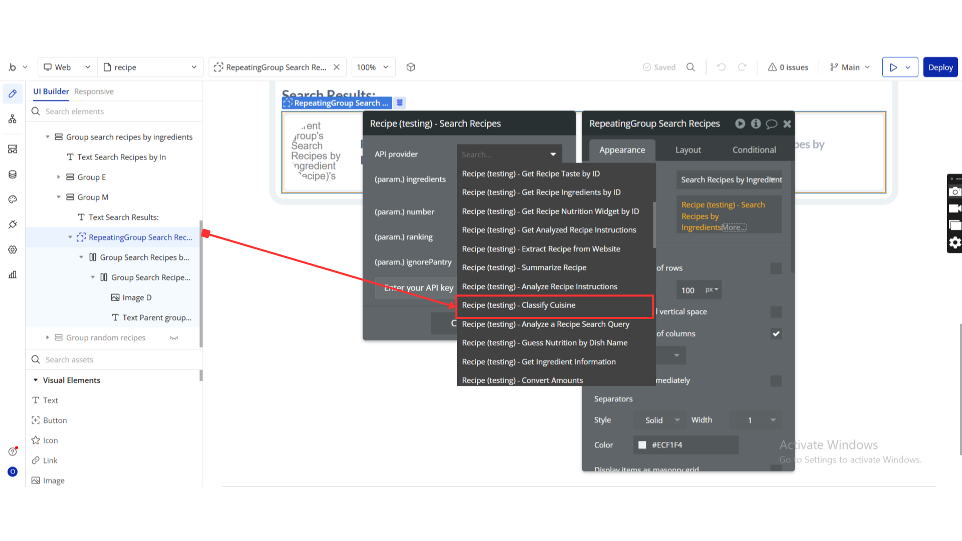
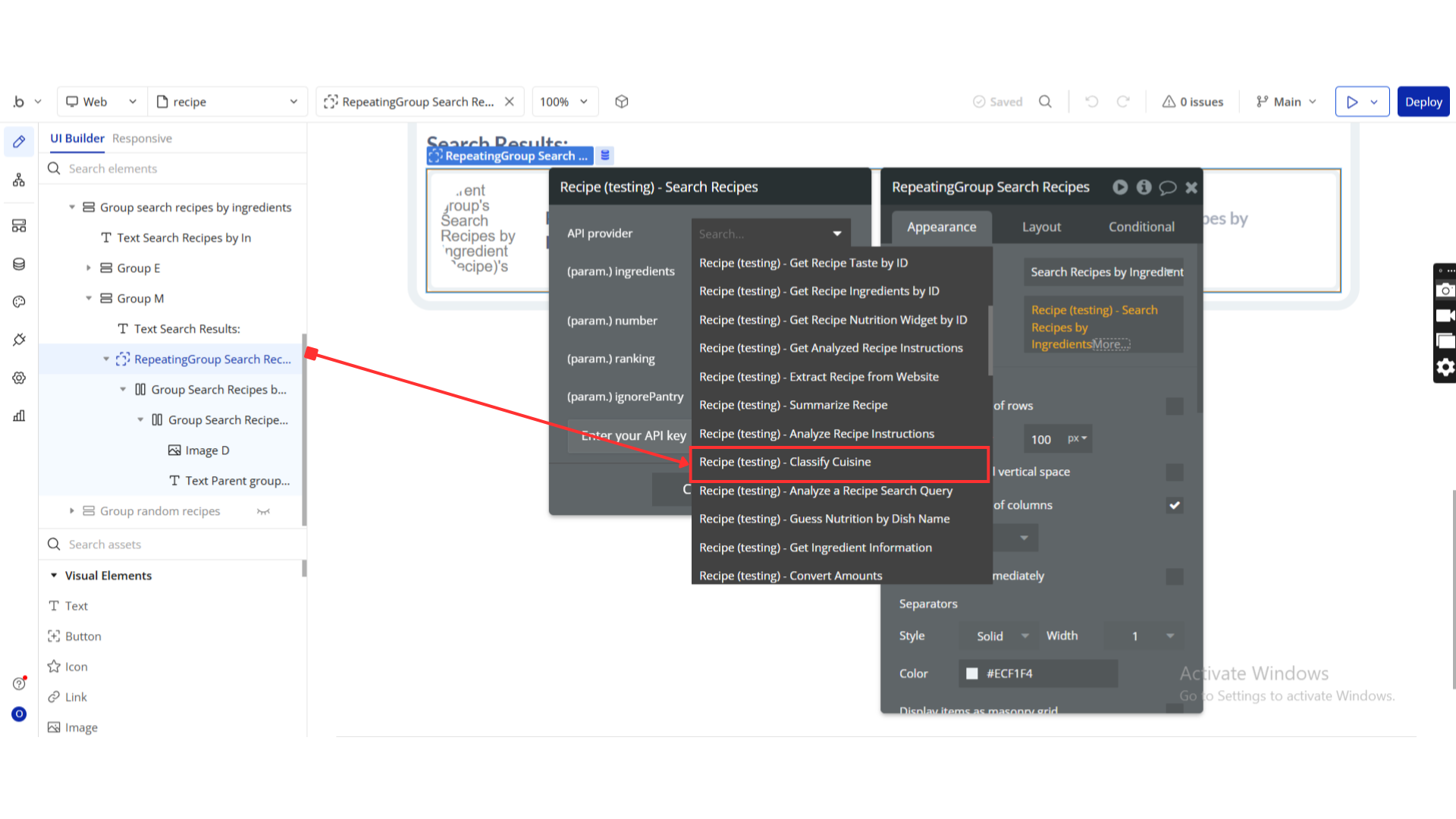
Classify Cuisine
“Classify Cuisine” refers to the process of categorizing food types or dishes based on predefined criteria within a software plugin or API.

Name | Description | Type |
Content-type | “Content-type” refers to an HTTP header that specifies the type of data being sent in a request or response, such as text, HTML, JSON, or XML. | Text |
Title | The title of the recipe. | Text |
IngredientList | The ingredient list of the recipe, one ingredient per line (separate lines with ). | Text |
Return Values:
Return type: JSON
json{ "cuisine": "text", "cuisines": "undefined", "confidence": "number" }
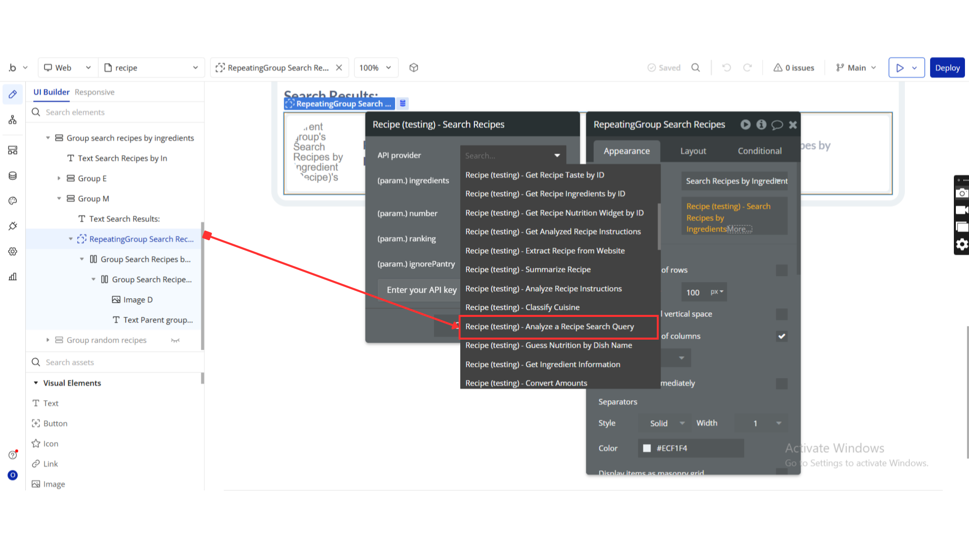
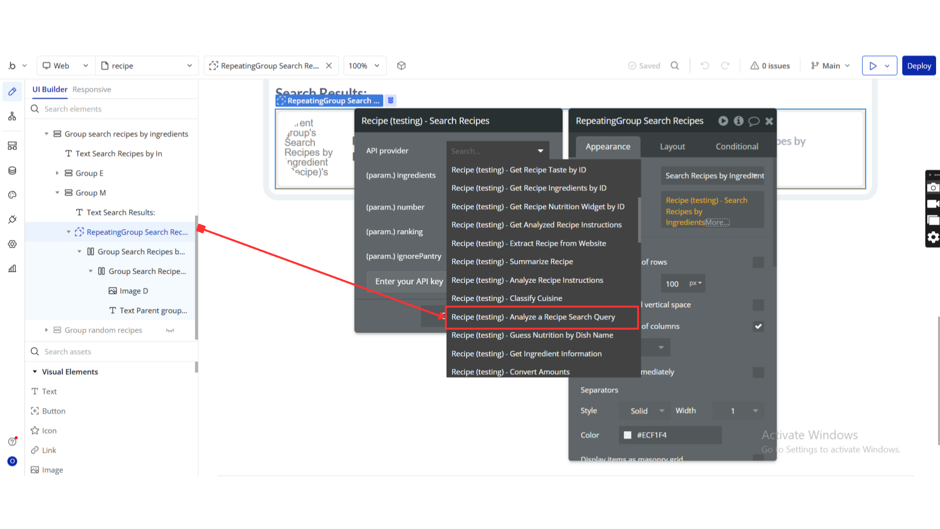
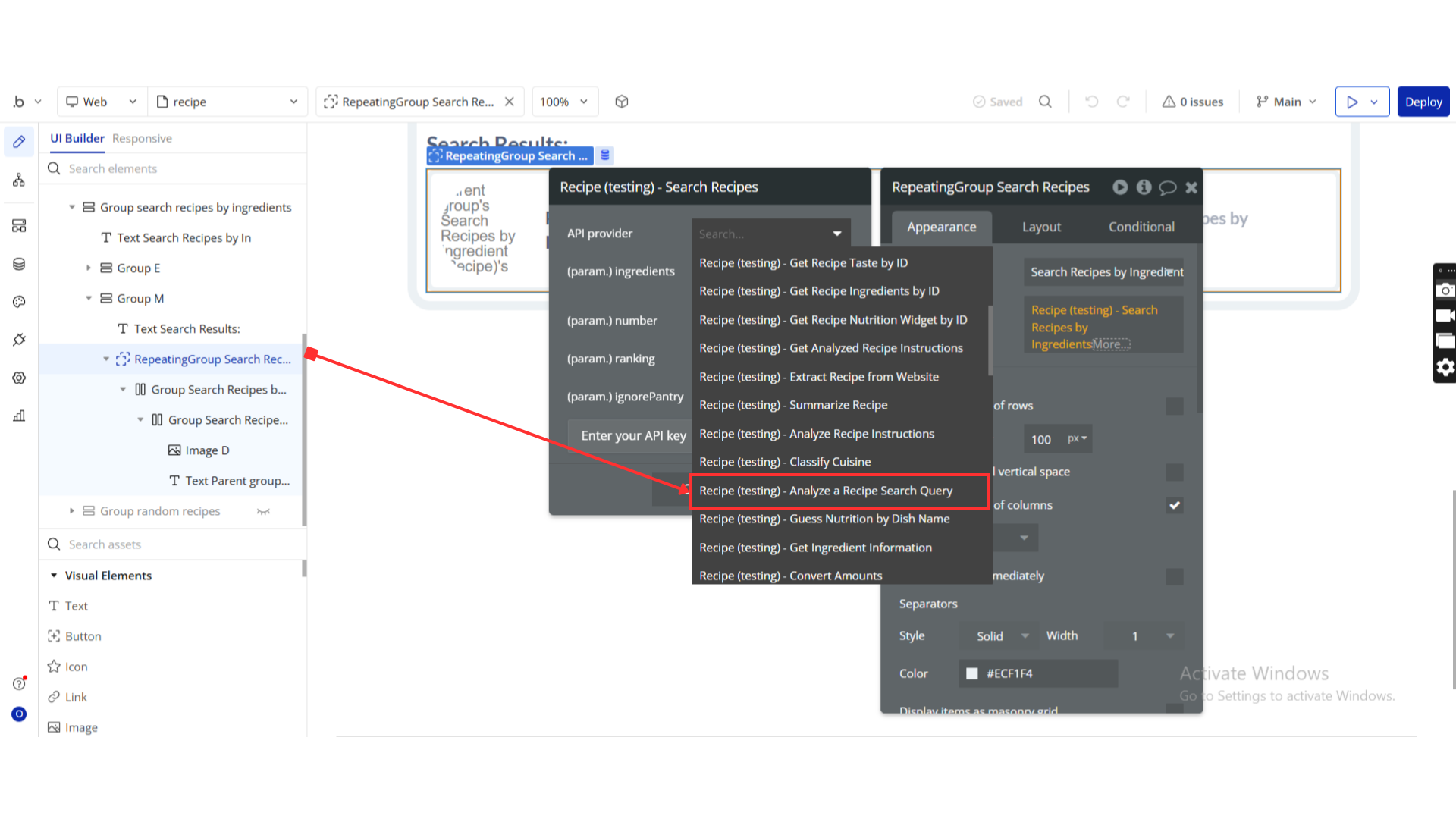
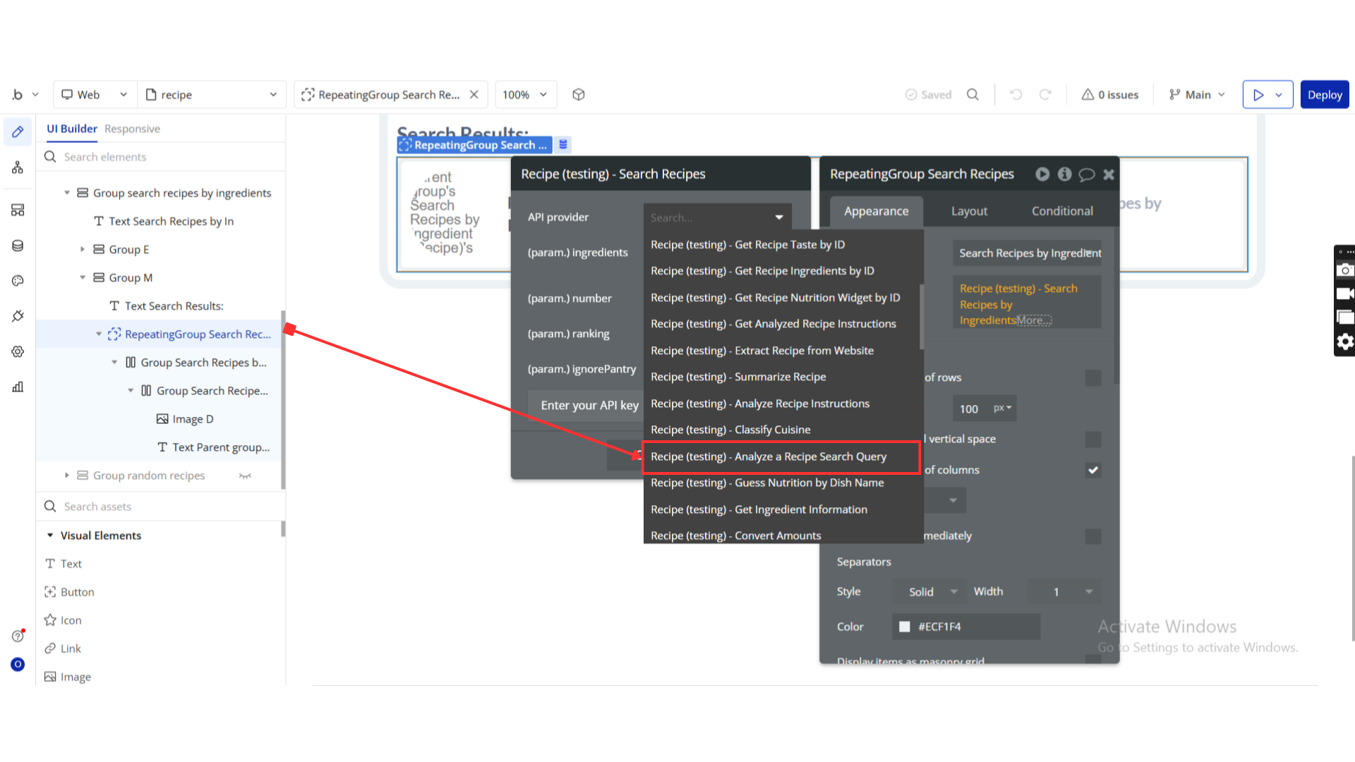
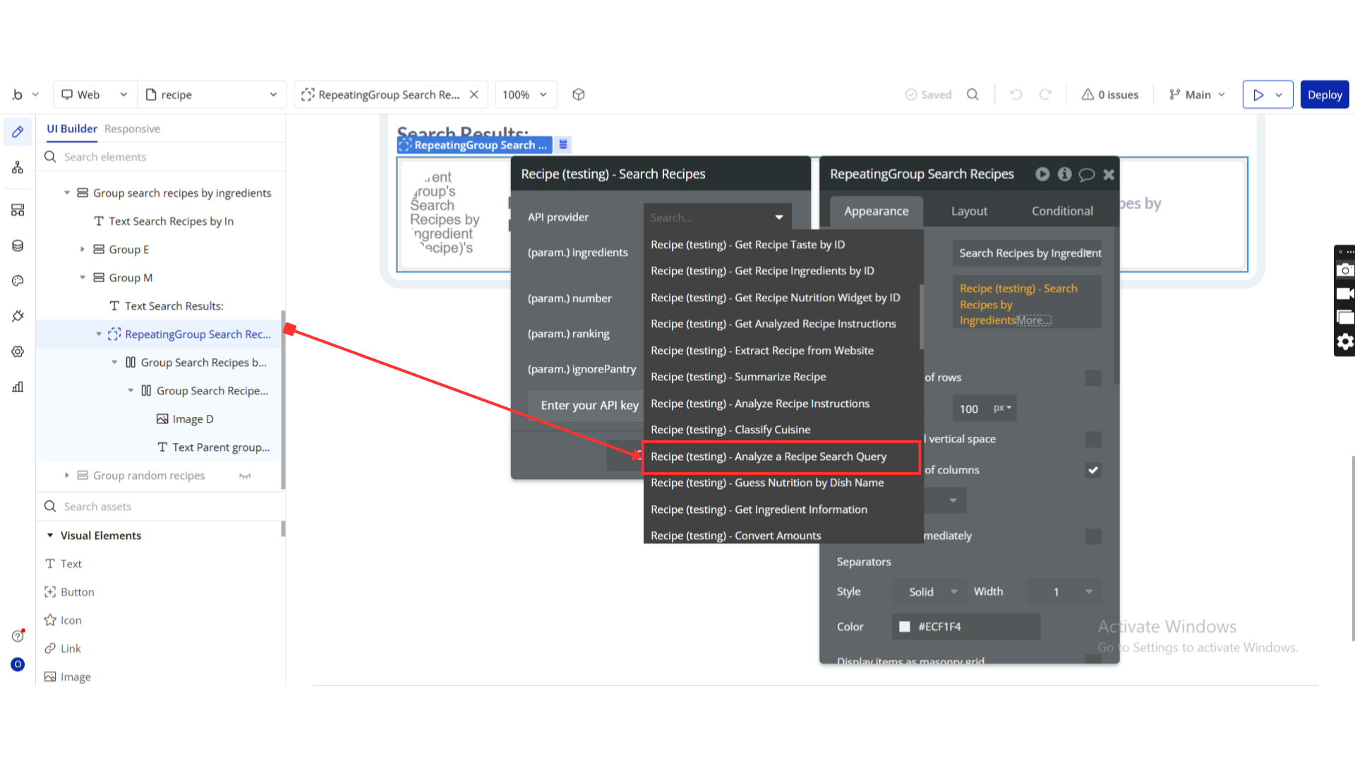
Analyze a Recipe Search Query
“Analyzing a recipe search query” involves processing user input to retrieve relevant recipe data from a database or API.”

Name | Description | Type |
Q | The recipe search query. For example “salmon with fusilli and no nuts” | Text |
Return Values:
Return type: JSON
json{ "ingredients": { "name": "text", "include": "yes/no", "image": "text" }, "dishes": { "name": "text", "image": "text" } }
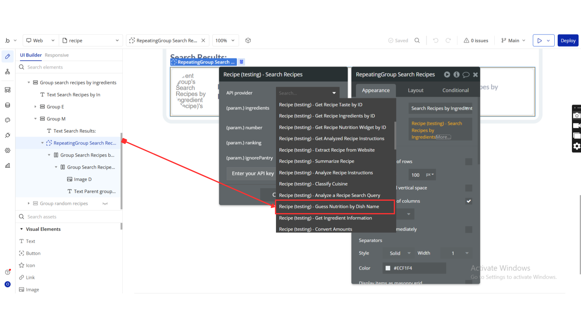
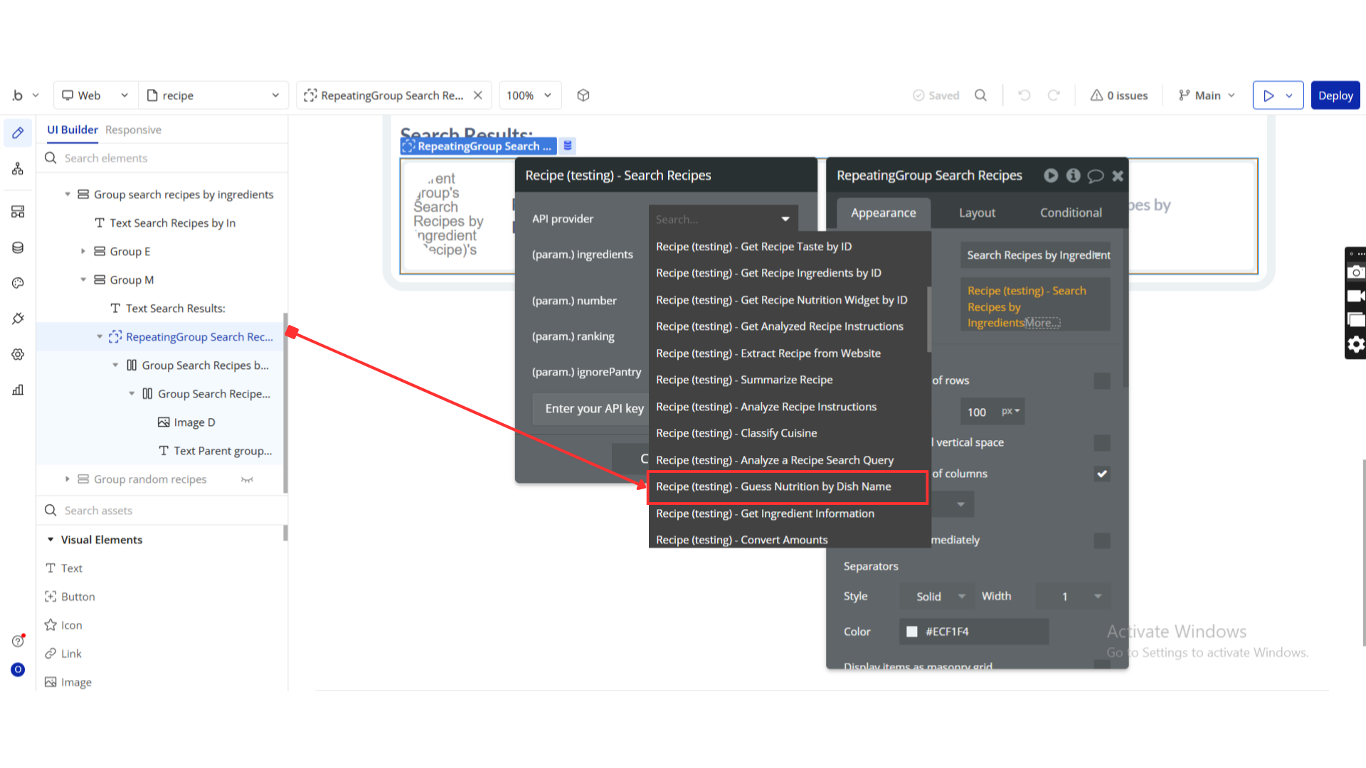
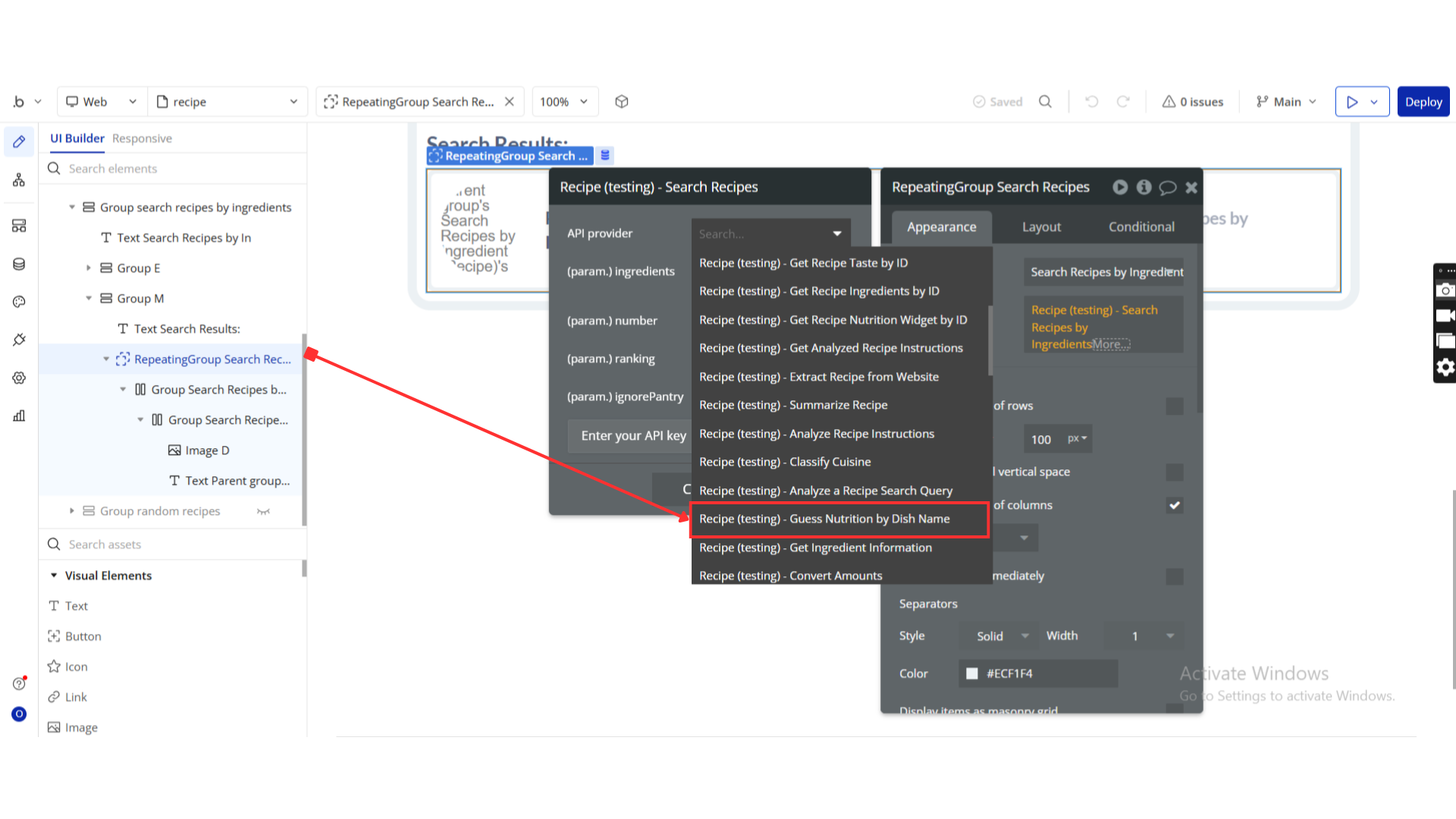
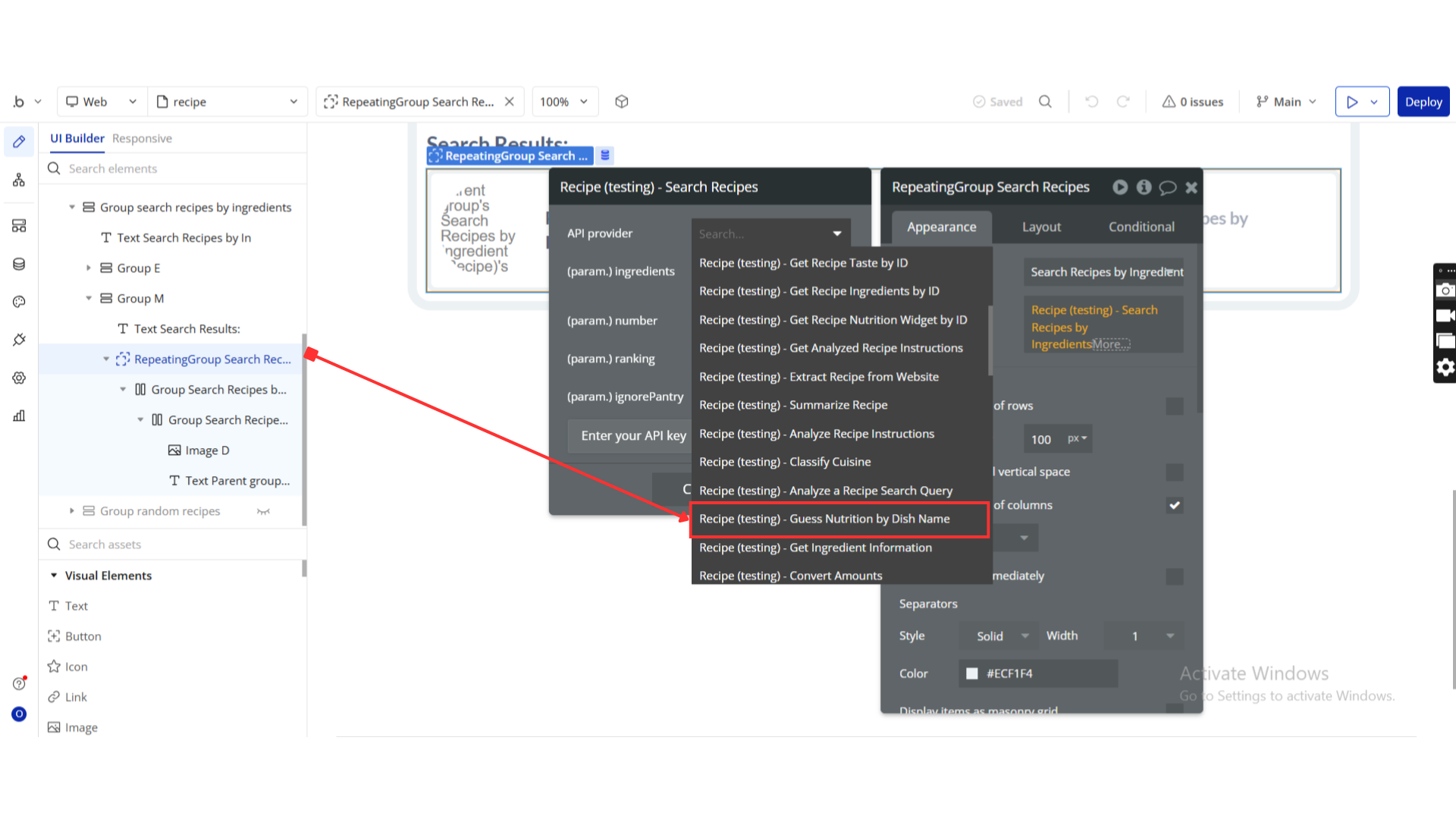
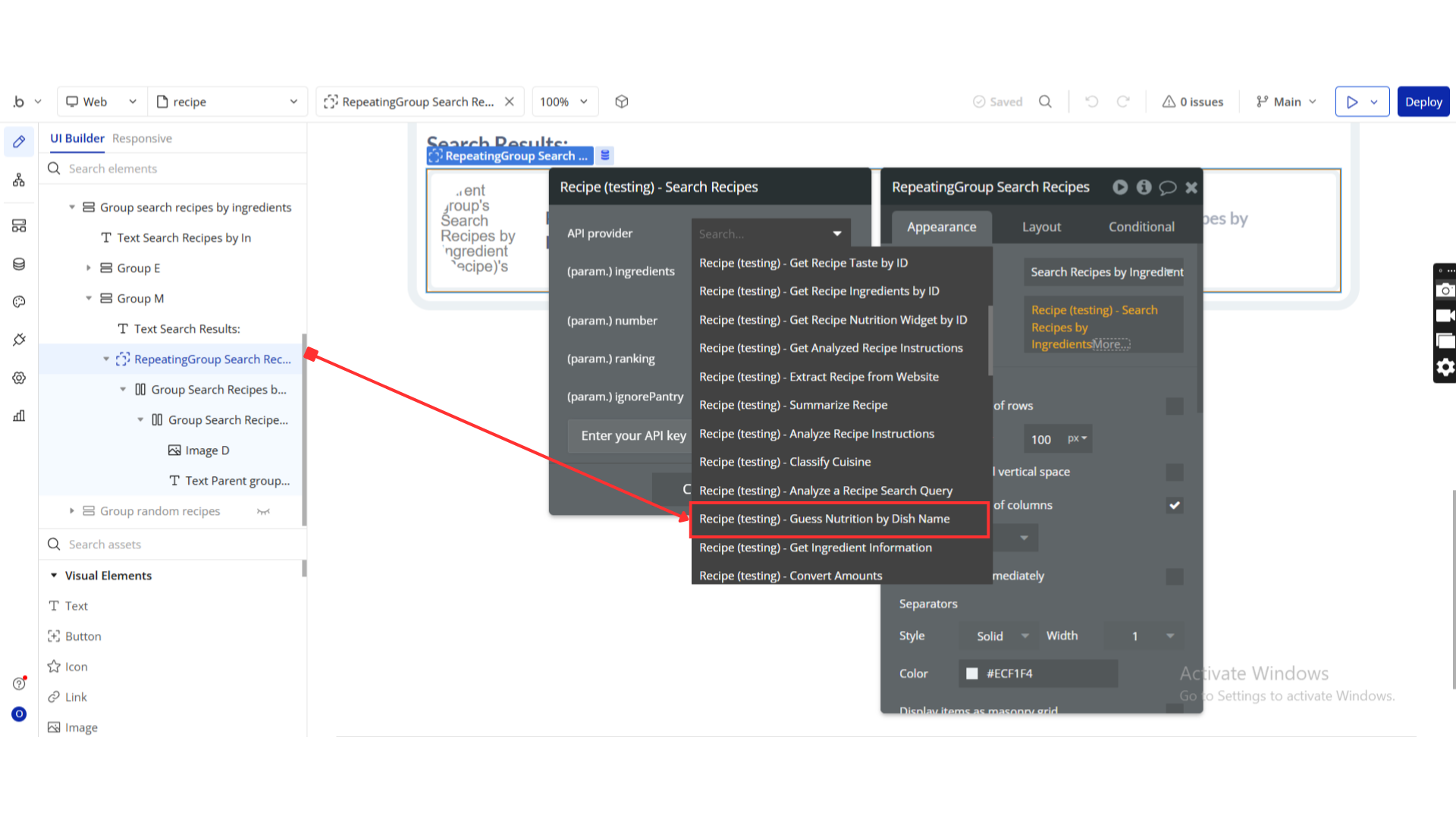
Guess Nutrition by Dish Name
“Guess Nutrition by Dish Name” is a feature in a software plugin or API that uses algorithms to estimate the nutritional content of a dish based on its name.

Name | Description | Type |
Title | The title of the dish. For example “Spaghetti Aglio et Olio” | Text |
Return Values:
Return type: JSON
json{ "recipesUsed": "number", "calories value": "number", "calories unit": "text", "calories confidenceRange95Percent min": "number", "calories confidenceRange95Percent max": "number", "calories standardDeviation": "number", "fat value": "number", "fat unit": "text", "fat confidenceRange95Percent min": "number", "fat confidenceRange95Percent max": "number", "fat standardDeviation": "number", "protein value": "number", "protein unit": "text", "protein confidenceRange95Percent min": "number", "protein confidenceRange95Percent max": "number", "protein standardDeviation": "number", "carbs value": "number", "carbs unit": "text", "carbs confidenceRange95Percent min": "number", "carbs confidenceRange95Percent max": "number", "carbs standardDeviation": "number" }
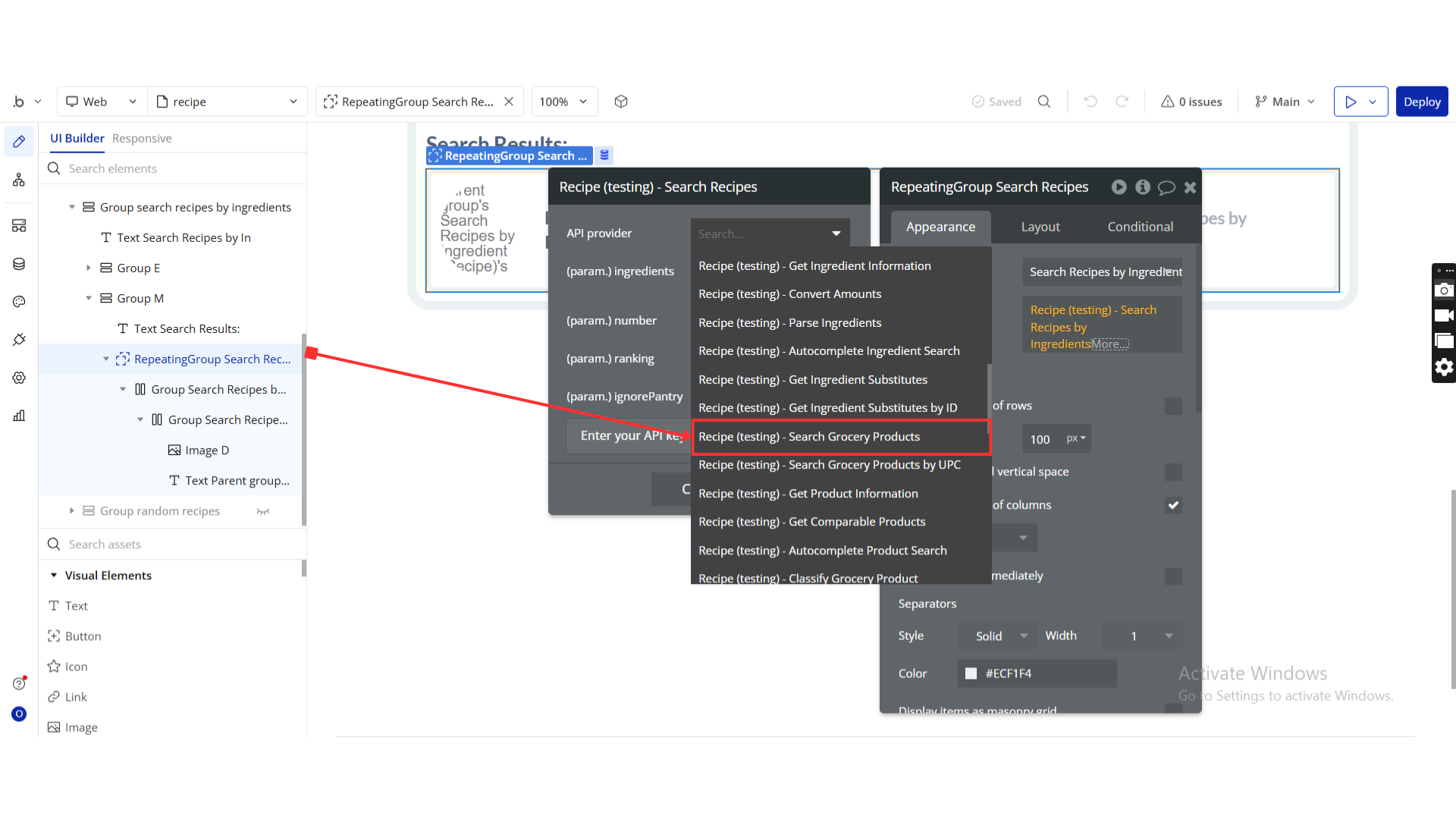
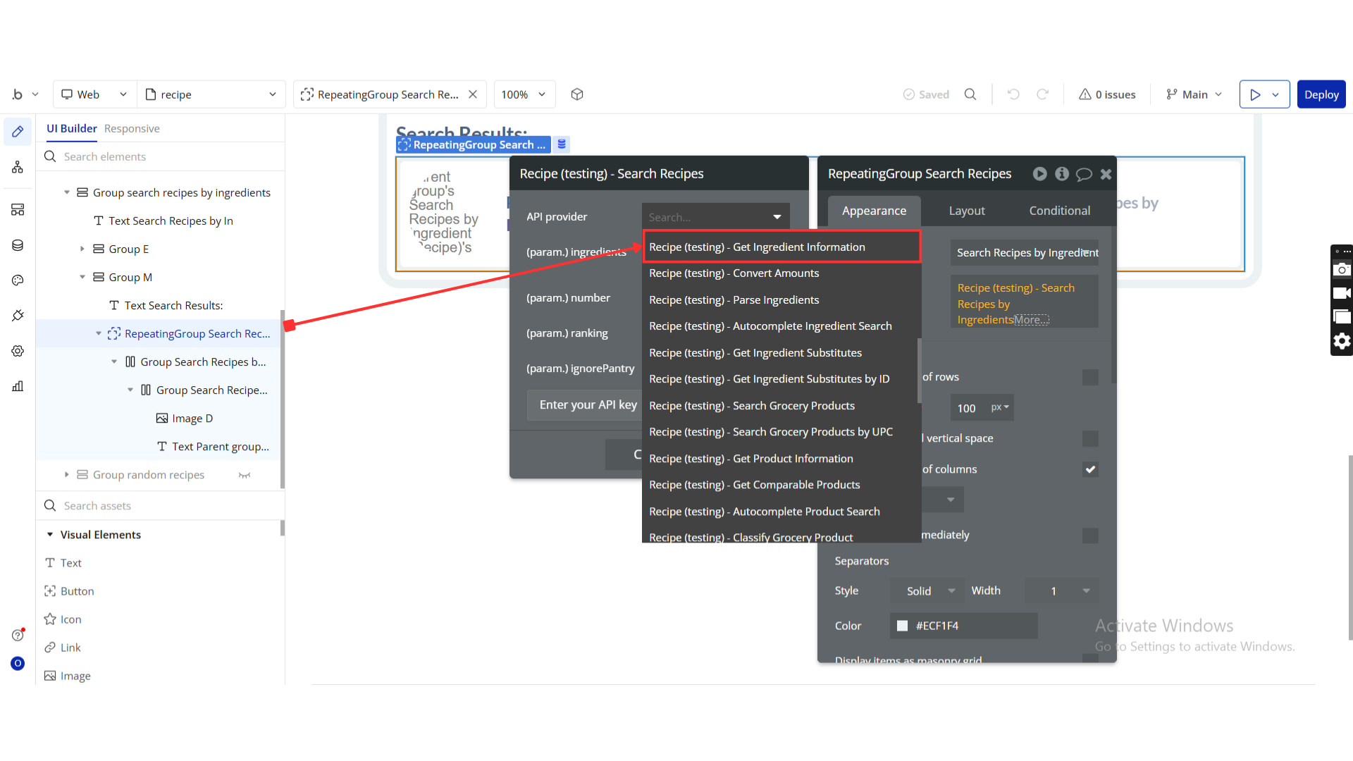
Get Ingredient Information
“Get Ingredient Information” refers to the function or method in a software plugin or API that retrieves details or data related to ingredients used in a recipe or product.

Name | Description | Type |
Amount | The amount of this ingredient. | Text |
Unit | The unit for the given amount. | Text |
Id | The ingredient id. For example “9266” | Text |
Return Values:
Return type: JSON
json{ "id": "text", "original": "text", "originalName": "text", "name": "text", "amount": "number", "unit": "text", "unitShort": "text", "unitLong": "text", "possibleUnits": "undefined", "estimatedCost value": "number", "estimatedCost unit": "text", "consistency": "text", "shoppingListUnits": "undefined", "aisle": "text", "image": "text", "nutrition nutrients": { "title": "text", "name": "text", "amount": "number", "unit": "text" }, "nutrition properties": { "name": "text", "title": "text", "amount": "number", "unit": "text" }, "nutrition flavonoids": { "name": "text", "title": "text", "amount": "number", "unit": "text" }, "nutrition caloricBreakdown percentProtein": "number", "nutrition caloricBreakdown percentFat": "number", "nutrition caloricBreakdown percentCarbs": "number", "nutrition weightPerServing amount": "number", "nutrition weightPerServing unit": "text", "categoryPath": "undefined" }
Convert Amounts
“Convert Amounts” refers to the functionality within a software plugin or API that allows users to change the value of numerical quantities from one unit or currency to another.

Name | Description | Type |
IngredientName | The ingredient which you want to convert. For example “flour” | Text |
SourceAmount | The amount from which you want to convert, e.g. the 2.5 in “2.5 cups of flour to grams”. | Text |
SourceUnit | The unit from which you want to convert, e.g. the grams in “2.5 cups of flour to grams”. You can also use “piece”, e.g. “3.4 oz tomatoes to piece”, | Text |
TargetUnit | The unit to which you want to convert, e.g. the grams in “2.5 cups of flour to grams”. You can also use “piece”, e.g. “3.4 oz tomatoes to piece”, | Text |
Return Values:
Return type: JSON
json{ "sourceAmount": "number", "sourceUnit": "text", "targetAmount": "number", "targetUnit": "text", "answer": "text", "type": "text" }
Parse Ingredients
“Parse Ingredients” refers to the process of extracting and analyzing individual components or parameters from a given input within a software plugin or API.

Name | Description | Type |
Content-Type | “Content-Type” is a header field in HTTP requests and responses that specifies the type of data being sent or received, such as text/html or application/json. | Text |
IngredientList | The ingredient list of the recipe, one ingredient per line. | Text |
Servings | The number of servings that you can make from the ingredients. | Text |
IncludeNutrition | Whether nutrition data should be added to correctly parsed ingredients. | Text |
Return Values:
Return type: JSON
json{ "id": "text", "original": "text", "originalName": "text", "name": "text", "amount": "number", "unit": "text", "unitShort": "text", "unitLong": "text", "possibleUnits": "undefined", "estimatedCost value": "number", "estimatedCost unit": "text", "consistency": "text", "shoppingListUnits": "undefined", "aisle": "text", "image": "text" }
Autocomplete Ingredient Search
“Autocomplete Ingredient Search” is a feature that suggests ingredient options as users type in a search bar, enhancing the efficiency and accuracy of ingredient selection within a software plugin or API.

Name | Description | Type |
Query | The partial or full ingredient name. For example “appl” | Text |
Number | The number of results to return (between 1 and 100). | Text |
Meta | Whether to return more meta information about the ingredients. | Text |
Intolerances | A comma-separated list of intolerances. All recipes returned must not contain ingredients that are not suitable for people with the intolerances entered. Supported intolerances;, Dairy,Egg,Gluten,Grain,Peanut,Seafood,Sesame,Shellfish,Soy,, Sulfite,Tree Nut,Wheat | Text |
Return Values:
Return type: JSON
json{ "name": "text", "image": "text" }
Get Ingredient Substitutes
“Get Ingredient Substitutes” refers to a function within a software plugin or API that retrieves alternative ingredients for a specified ingredient based on user-defined criteria.

Name | Description | Type |
IngredientName | The name of the ingredient you want to replace. For example “butter” | Text |
Return Values:
Return type: JSON
json{ "status": "text", "ingredient": "text", "substitutes": "undefined", "message": "text" }
Get Ingredient Substitutes by ID
Retrieve alternative ingredients based on a specific ID within the software plugin or API.

Name | Description | Type |
Id | The id of the ingredient you want substitutes for. | Text |
Return Values:
Return type: JSON
json{ "status": "text", "ingredient": "text", "substitutes": "undefined", "message": "text" }
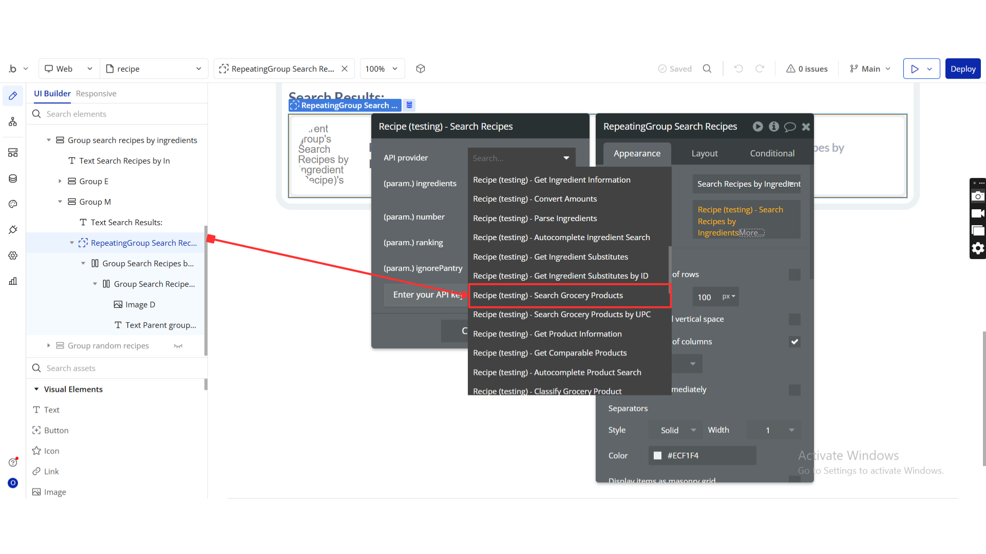
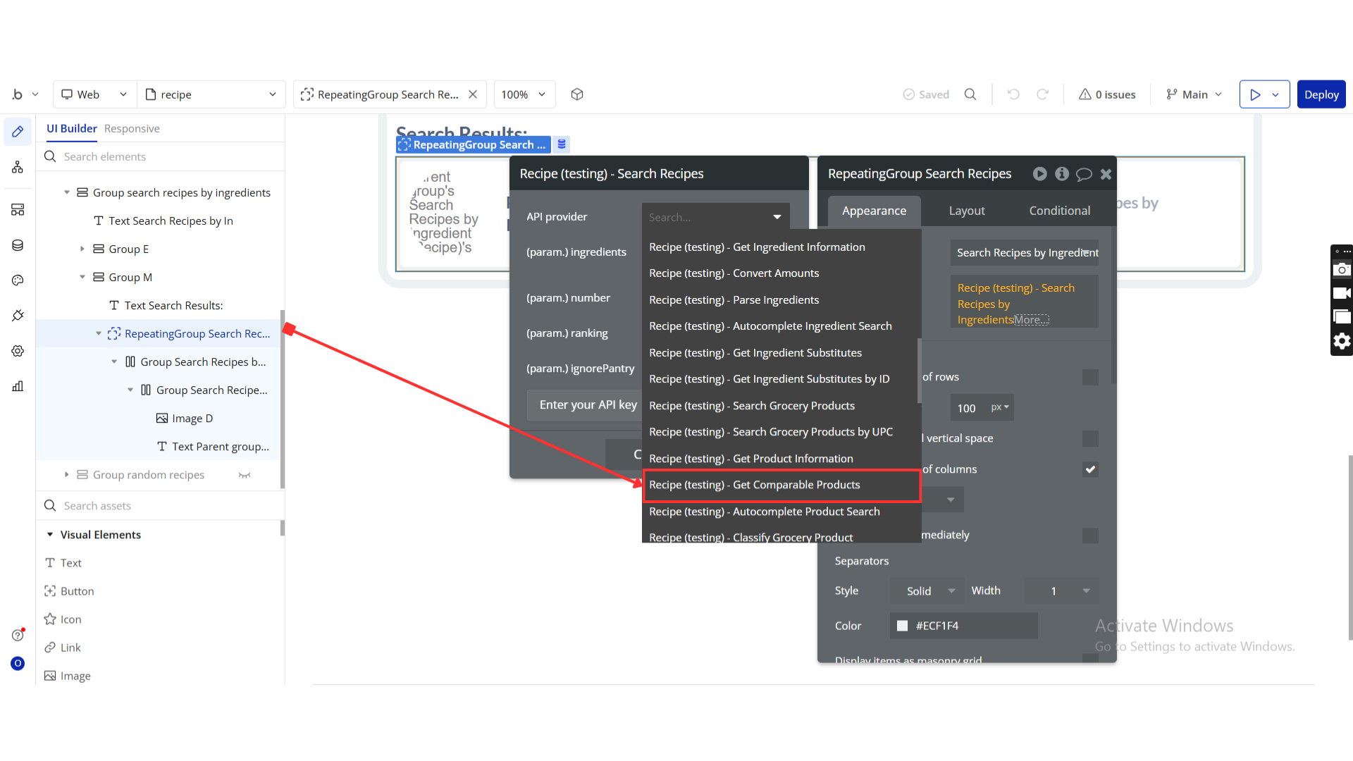
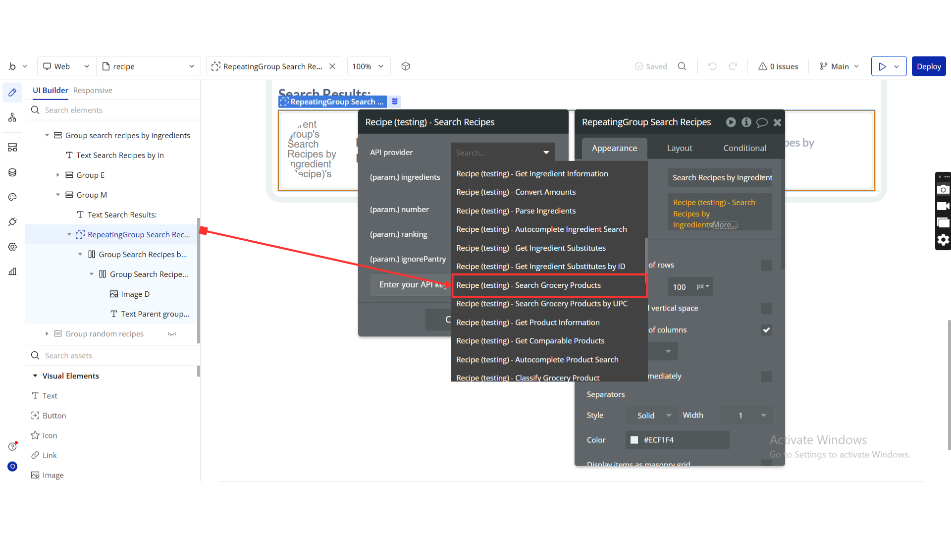
Search Grocery Products
“Search Grocery Products” refers to the functionality within a software plugin or API that allows users to search for specific grocery items within a database or catalog.

Name | Description | Type |
Query | The search query. For example “greek yogurt” | Text |
MinCalories | The minimum amount of calories the product must have. | Text |
MaxCalories | The maximum amount of calories the product can have. | Text |
MinCarbs | The minimum amount of carbohydrates in grams the product must have. | Text |
MaxCarbs | The maximum amount of carbohydrates in grams the product can have. | Text |
MinProtein | The minimum amount of protein in grams the product must have. | Text |
MaxProtein | The maximum amount of protein in grams the product can have. | Text |
MinFat | The minimum amount of fat in grams the product must have. | Text |
MaxFat | The maximum amount of fat in grams the product can have. | Text |
Offset | The number of results to skip (between 0 and 990). | Text |
Number | The number of expected results (between 1 and 100). | Text |
Return Values:
Return type: JSON
json{ "type": "text", "products": { "id": "text", "title": "text", "image": "text", "imageType": "text" }, "offset": "number", "number": "number", "totalProducts": "number", "processingTimeMs": "number", "expires": "number", "isStale": "yes/no" }
Search Grocery Products by UPC
This feature allows users to search for grocery products by providing the Universal Product Code (UPC) within the software plugin or API.

Name | Description | Type |
Upc | The product’s UPC (universal product code). For example “041631000564” | Text |
Return Values:
Return type: JSON
json{ "id": "text", "title": "text", "price": "number", "likes": "number", "badges": "undefined", "importantBadges": "undefined", "nutrition nutrients": { "title": "text", "amount": "number", "unit": "text", "percentOfDailyNeeds": "number" }, "nutrition caloricBreakdown percentProtein": "number", "nutrition caloricBreakdown percentFat": "number", "nutrition caloricBreakdown percentCarbs": "number", "nutrition calories": "number", "nutrition fat": "text", "nutrition protein": "text", "nutrition carbs": "text", "serving_size": "text", "number_of_servings": "number", "servings number": "number", "servings size": "number", "servings unit": "text", "spoonacularScore": "number", "aisle": "text", "description": "text", "generatedText": "text", "upc": "text", "brand": "text", "ingredients": { "name": "text", "safety_level": "text", "description": "text" }, "ingredientCount": "number", "ingredientList": "text", "images": "undefined", "imageType": "text" }
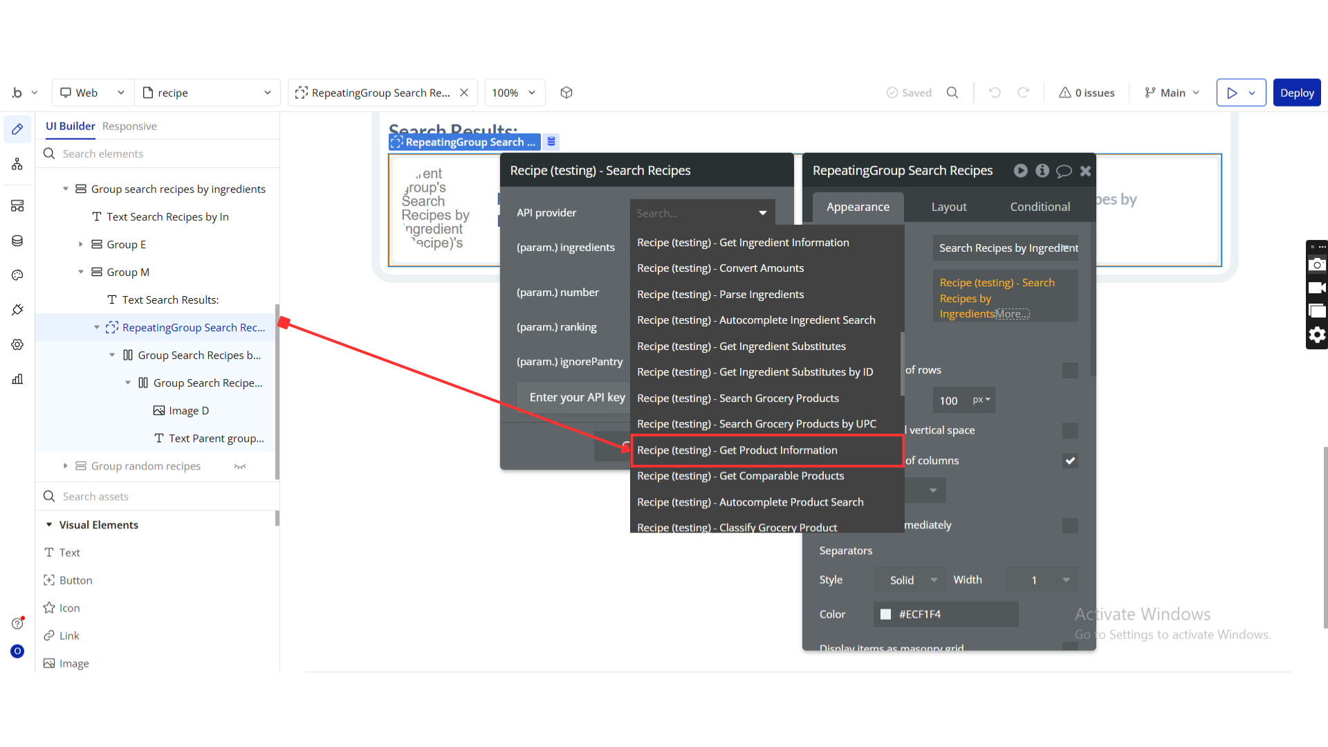
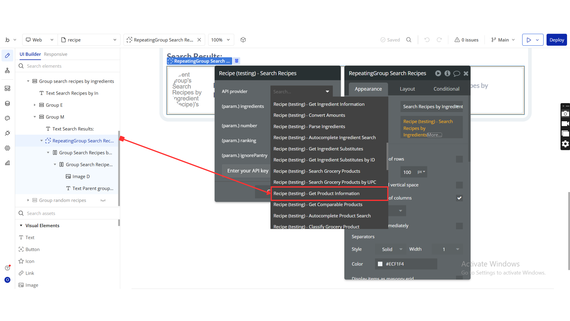
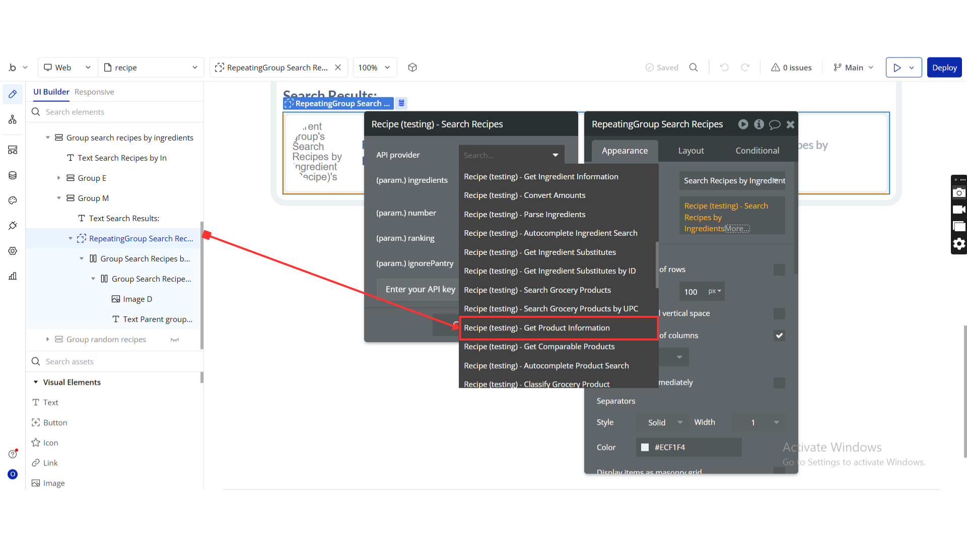
Get Product Information
“Get Product Information” refers to a function in a software plugin or API that retrieves details and data related to a specific product.

Name | Description | Type |
Id | The id of the packaged food. For example “22347” | Text |
Return Values:
Return type: JSON
json{ "id": "text", "title": "text", "price": "number", "likes": "number", "badges": "undefined", "importantBadges": "undefined", "nutrition nutrients": { "title": "text", "amount": "number", "unit": "text", "percentOfDailyNeeds": "number" }, "nutrition caloricBreakdown percentProtein": "number", "nutrition caloricBreakdown percentFat": "number", "nutrition caloricBreakdown percentCarbs": "number", "nutrition calories": "number", "nutrition fat": "text", "nutrition protein": "text", "nutrition carbs": "text", "serving_size": "text", "number_of_servings": "text", "servings number": "text", "servings size": "number", "servings unit": "text", "spoonacularScore": "number", "breadcrumbs": "undefined", "aisle": "text", "description": "text", "generatedText": "text", "upc": "text", "brand": "text", "ingredients": { "name": "text", "safety_level": "text", "description": "text" }, "ingredientCount": "number", "ingredientList": "text", "images": "undefined", "imageType": "text" }
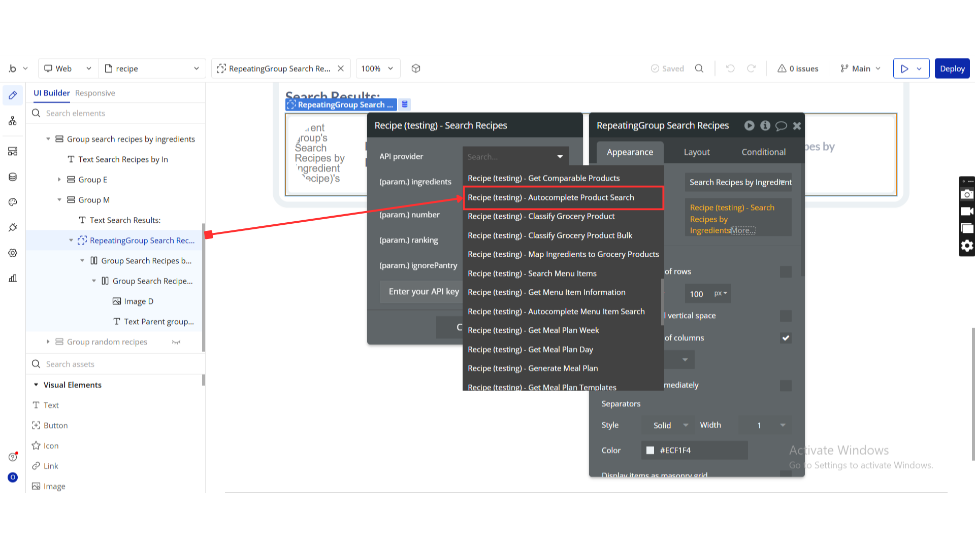
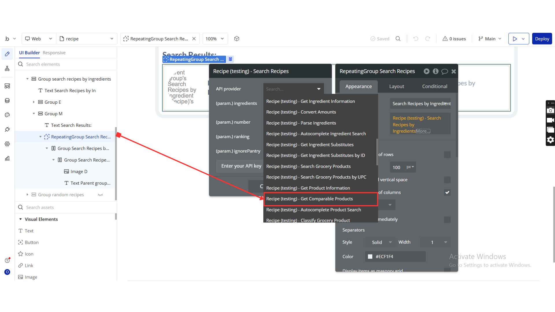
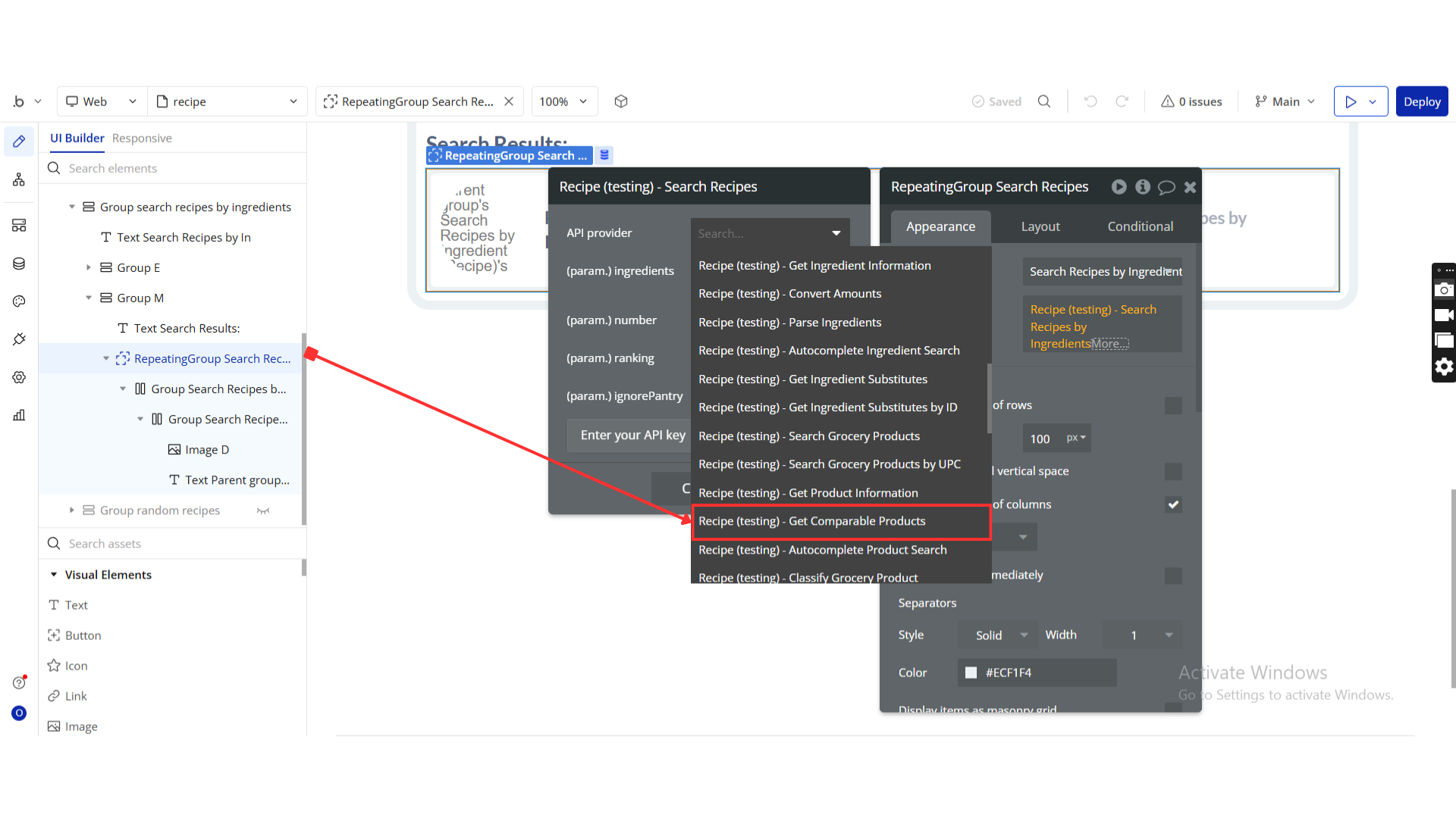
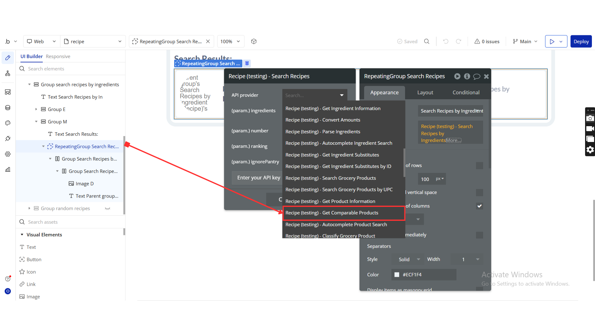
Get Comparable Products
“Get Comparable Products” is a function that retrieves items similar to a specified product within a software plugin or API.

Name | Description | Type |
Upc | The UPC of the product for which you want to find comparable products. For example “033698816271” | Text |
Return Values:
Return type: JSON
json{ "comparableProducts spoonacular_score": { "id": "text", "title": "text", "image": "text", "difference": "number" }, "comparableProducts protein": { "id": "text", "title": "text", "image": "text", "difference": "number" } }
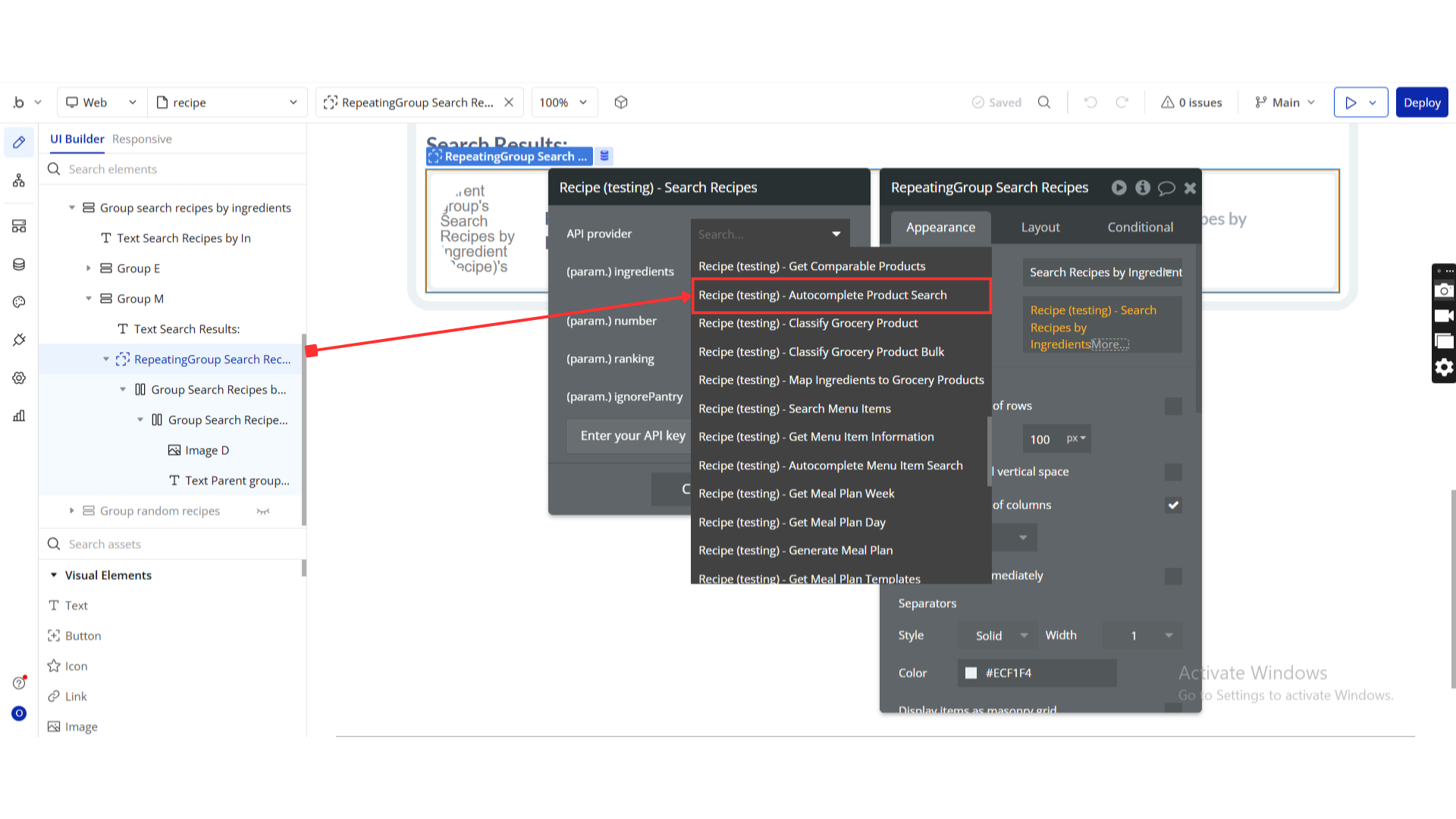
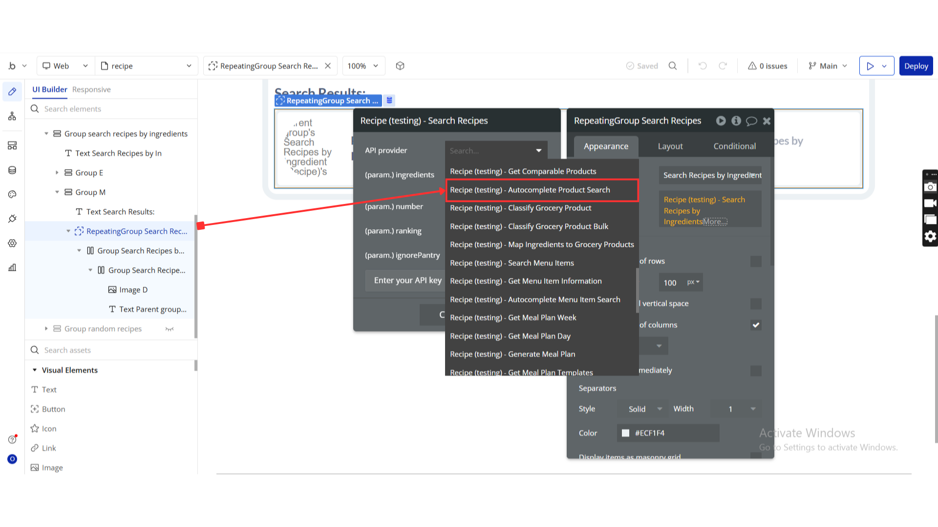
Autocomplete Product Search
Autocomplete Product Search is a feature in software plugins or APIs that suggests product names or keywords as users type in a search bar, enhancing search efficiency and user experience.

Name | Description | Type |
Query | The (partial) search query. For example “chicke” | Text |
Number | The number of results to return (between 1 and 25). | Text |
Return Values:
Return type: JSON
json{ "results": { "title": "text", "id": "text" } }
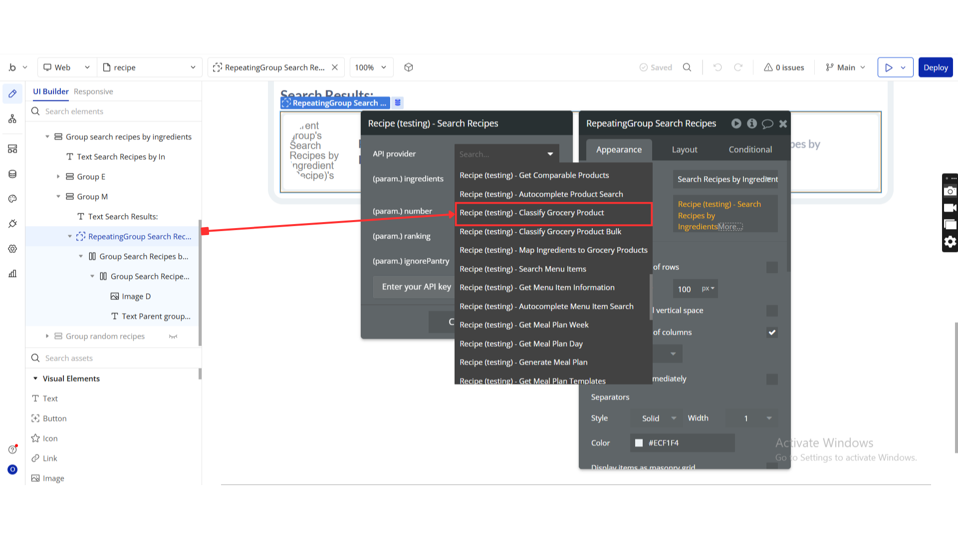
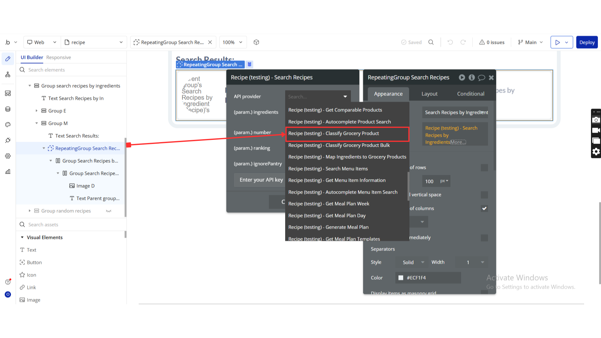
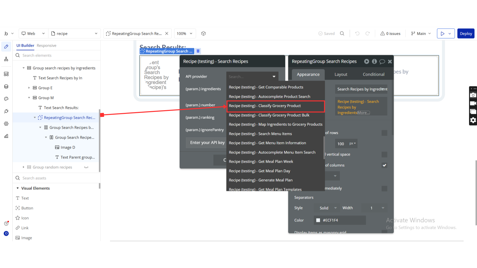
Classify Grocery Product
“Classify Grocery Product” refers to the functionality within a software plugin or API that categorizes grocery items based on predefined criteria or attributes.

Name | Description | Type |
Content-Type | “Content-Type” specifies the media type of the data being sent or received in an HTTP request or response. | Text |
Locale | The display name of the returned category, supported is en_US (for American English) and en_GB (for British English). | Text |
Title | In the context of a software plugin or API, “title” typically refers to a field or property that holds the name or heading of a document, webpage, or element. | Text |
Upc | “UPC (Universal Product Code) is a standardized barcode used to uniquely identify products in retail and inventory management systems.” | Text |
Plu_code | “plu_code” is a unique identifier assigned to a specific product or item within a software plugin or API. | Text |
Return Values:
Return type: JSON
json{ "breadcrumbs": "undefined", "category": "text", "usdaCode": "number", "image": "text", "cleanTitle": "text" }
Classify Grocery Product Bulk
“Classify Grocery Product Bulk” refers to a functionality in a software plugin or API that categorizes bulk quantities of grocery products based on predefined criteria or attributes.

Name | Description | Type |
Content-Type | “Content-Type” specifies the media type of the data sent in the HTTP request or response headers, helping define how the content should be processed. | Text |
Locale | The display name of the returned category, supported is en_US (for American English) and en_GB (for British English). | Text |
Title | In the context of a software plugin or API, “title” refers to a field or property that holds a descriptive name or heading for a specific piece of content or element. | Text |
Upc | “UPC (Universal Product Code) is a standardized barcode symbology used to uniquely identify products in retail environments within a software plugin or API.” | Text |
Plu code | A “plu code” refers to a unique identifier assigned to a product in a software plugin or API for inventory tracking and management purposes. | Text |
Return Values:
Return type: JSON
json{ "breadcrumbs": "undefined", "category": "text", "usdaCode": "number", "image": "text", "cleanTitle": "text" }
Map Ingredients to Grocery Products
“Map Ingredients to Grocery Products” refers to the process of associating specific ingredients with corresponding grocery products within a software plugin or API.

Name | Description | Type |
Content-Type | “Content-Type” refers to the metadata field in HTTP headers that specifies the type of data being sent in the request or response, such as text/html or application/json. | Text |
Ingredients | “In software development, ‘ingredients’ refer to the components or elements required for a specific function or feature within a plugin or API.” | Text |
Servings | Number of servings you want. | Text |
Return Values:
Return type: JSON
json{ "original": "text", "originalString": "text", "originalName": "text", "ingredientImage": "text", "meta": "undefined", "metaInformation": "undefined", "products": { "id": "text", "upc": "text", "title": "text" } }
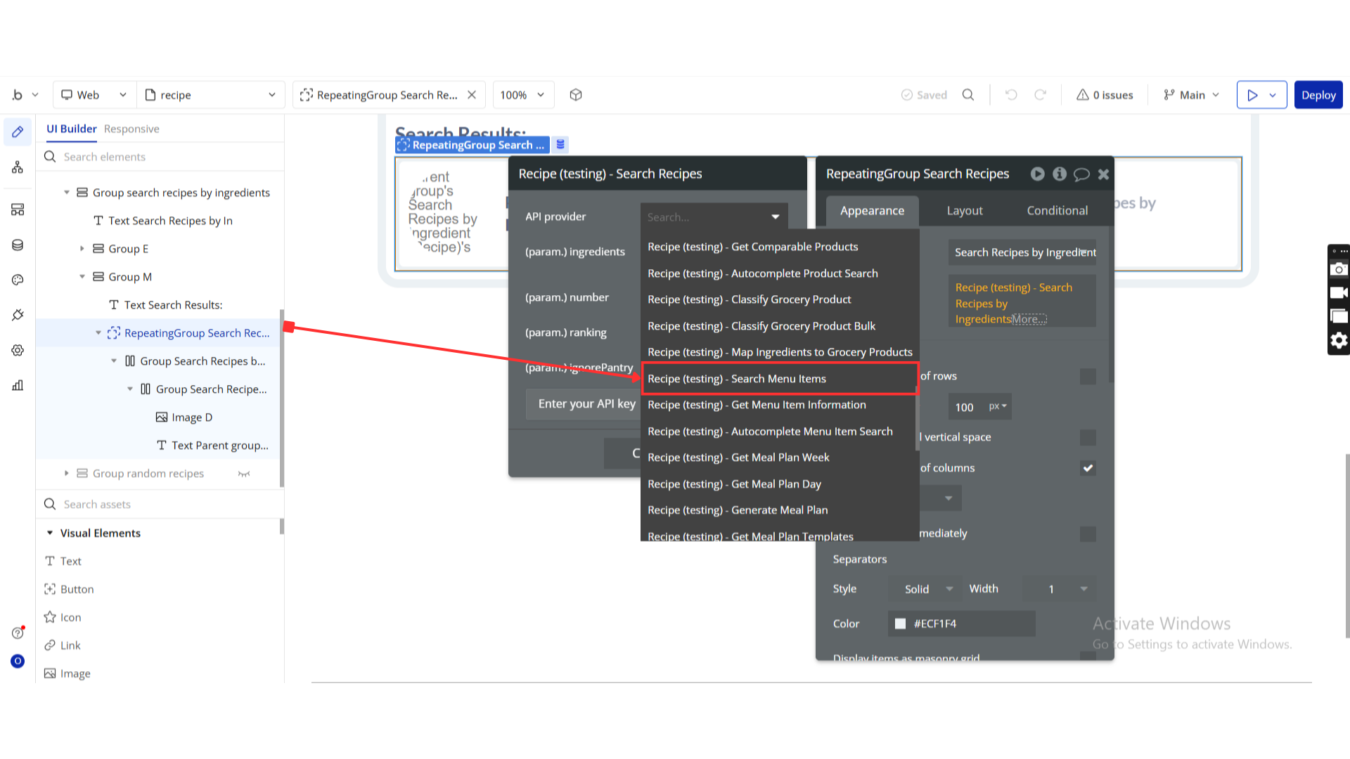
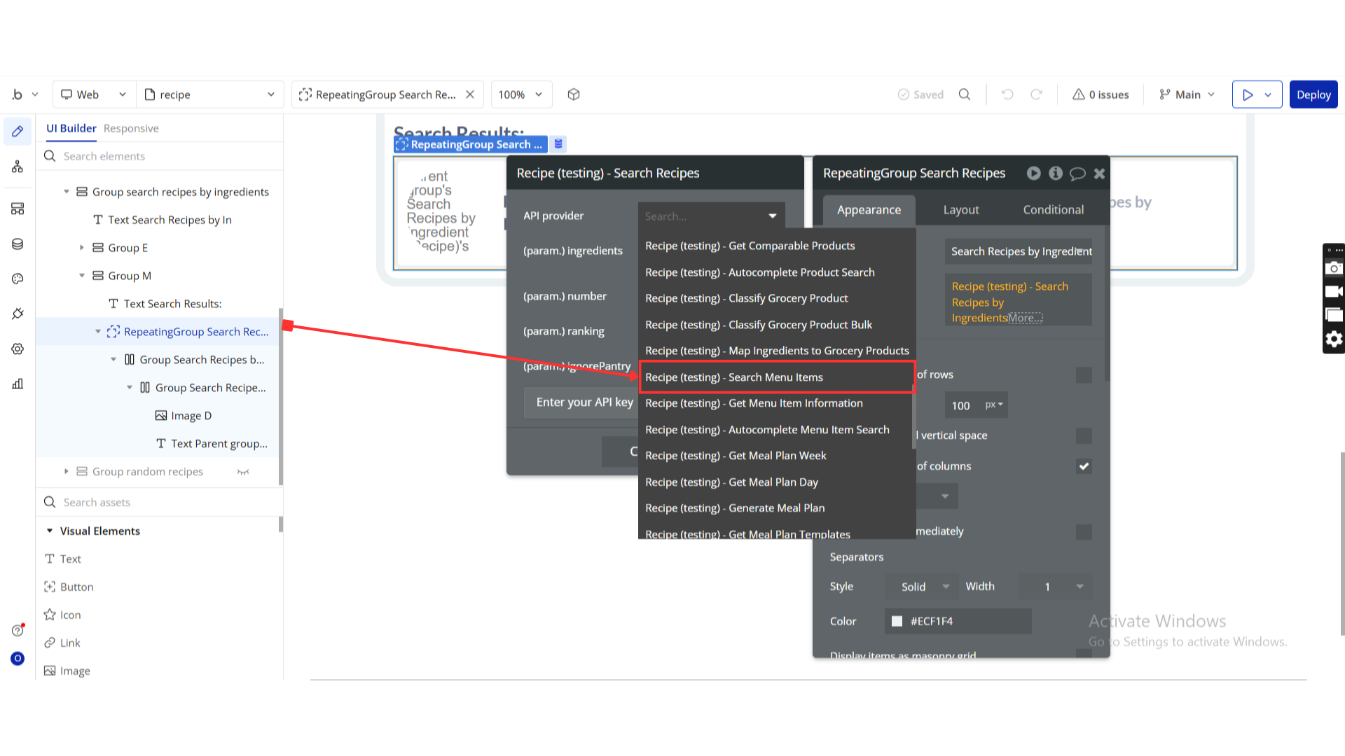
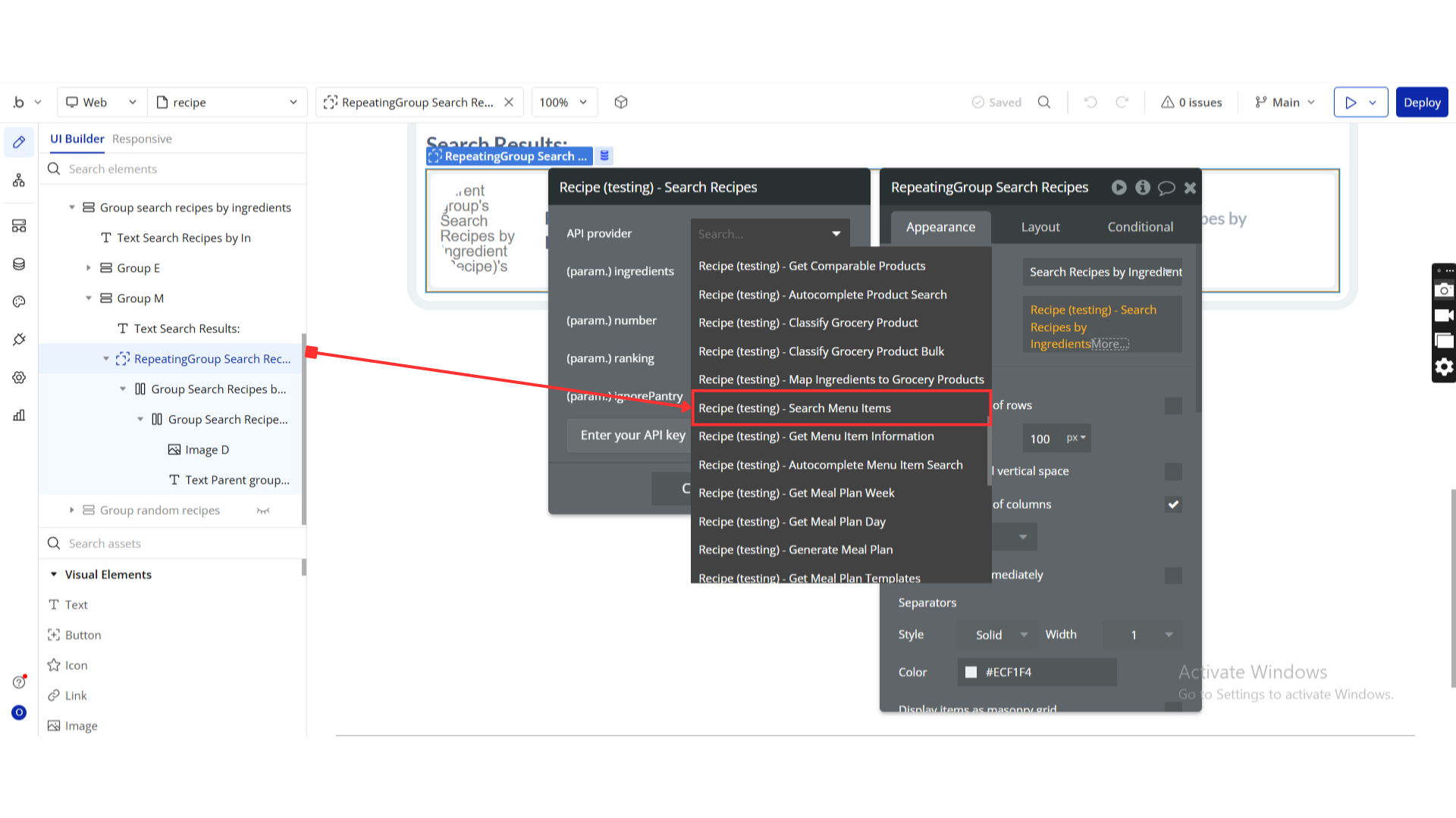
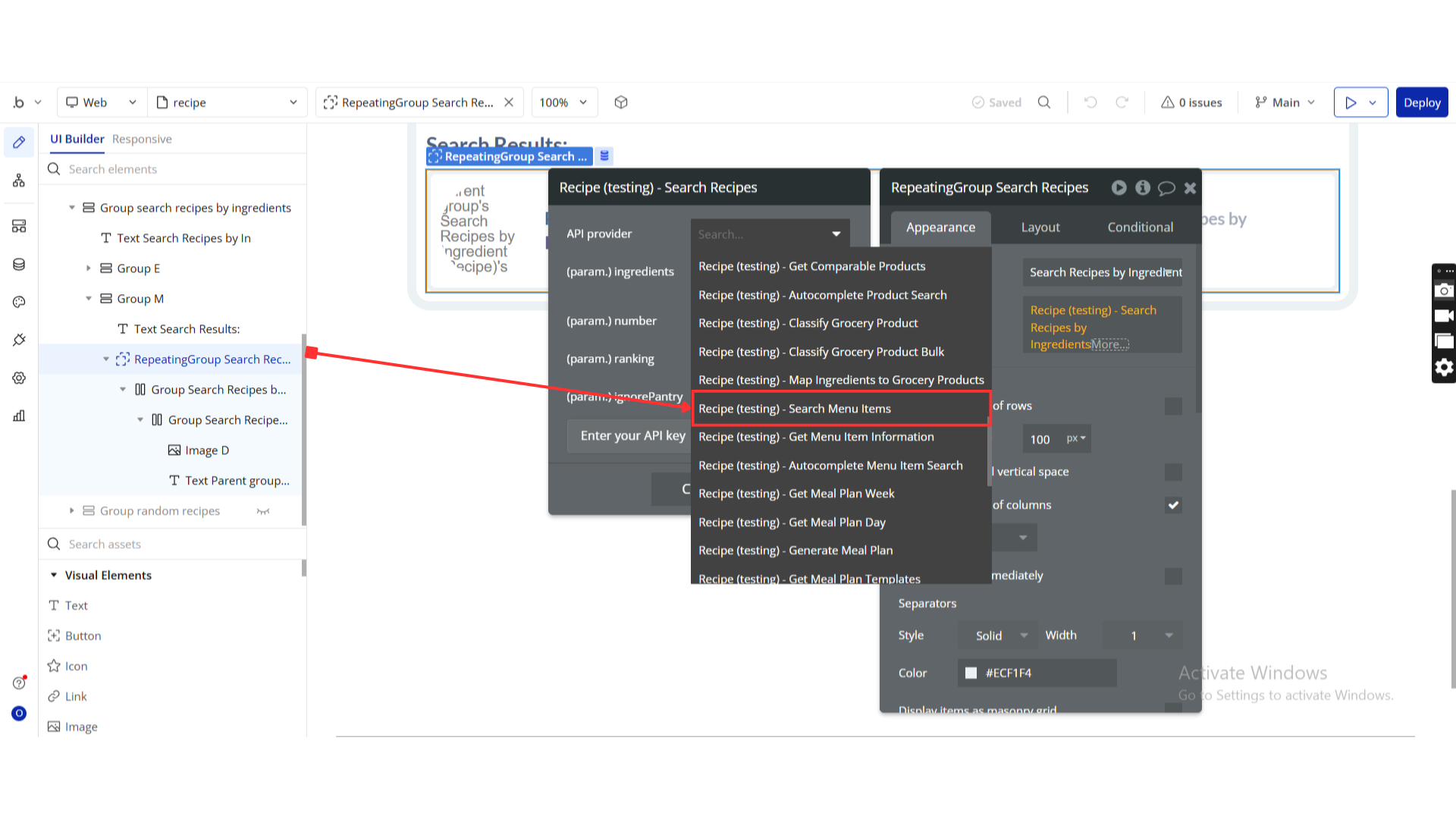
Search Menu Items
“Search Menu Items” refers to the functionality within a software plugin or API that allows users to search and locate specific items within a menu interface.

Name | Description | Type |
Query | The search query. For example “snickers”, | Text |
MinCalories | The minimum amount of calories the menu item must have. | Text |
MaxCalories | The maximum amount of calories the menu item can have. | Text |
MinCarbs | The minimum amount of carbohydrates in grams the menu item must have. | Text |
MaxCarbs | The maximum amount of carbohydrates in grams the menu item can have. | Text |
MinProtein | The minimum amount of protein in grams the menu item must have. | Text |
MaxProtein | The maximum amount of protein in grams the menu item can have. | Text |
MinFat | The minimum amount of fat in grams the menu item must have. | Text |
MaxFat | The maximum amount of fat in grams the menu item can have. | Text |
Offset | The offset number for paging (between 0 and 990). | Text |
Number | The number of expected results (between 1 and 10). | Text |
Return Values:
Return type: JSON
json{ "type": "text", "menuItems": { "id": "text", "title": "text", "restaurantChain": "text", "servingSize": "text", "readableServingSize": "text", "image": "text", "imageType": "text" }, "offset": "number", "number": "number", "totalMenuItems": "number", "processingTimeMs": "number", "expires": "number", "isStale": "yes/no" }
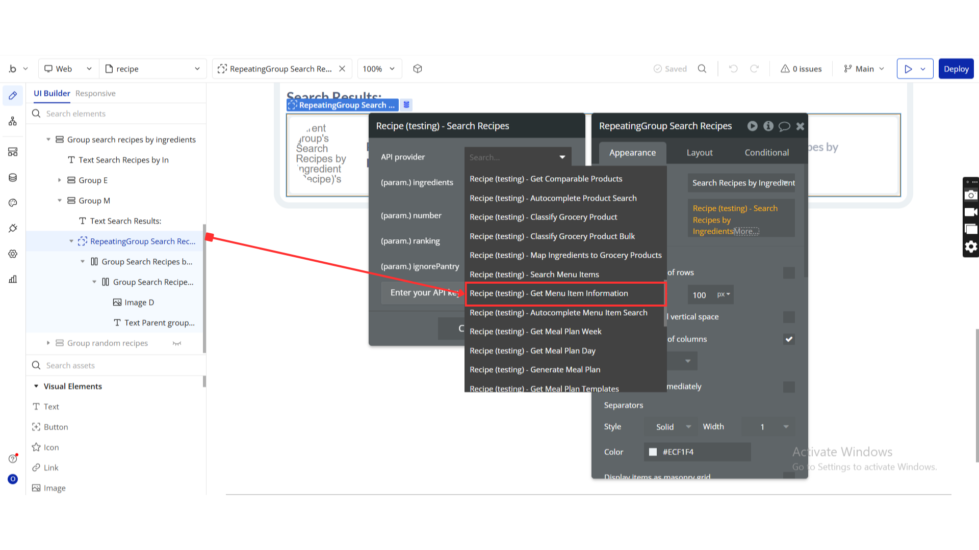
Get Menu Item Information
“Get Menu Item Information” refers to a function or method that retrieves details about a specific menu item within a software plugin or API.

Name | Description | Type |
Id | The menu item id. For example “424571” | Text |
Return Values:
Return type: JSON
json{ "id": "text", "title": "text", "price": "text", "likes": "number", "nutrition nutrients": { "title": "text", "amount": "number", "unit": "text", "percentOfDailyNeeds": "number" }, "nutrition caloricBreakdown percentProtein": "number", "nutrition caloricBreakdown percentFat": "number", "nutrition caloricBreakdown percentCarbs": "number", "nutrition calories": "number", "nutrition fat": "text", "nutrition protein": "text", "nutrition carbs": "text", "servingSize": "text", "readableServingSize": "text", "numberOfServings": "text", "spoonacularScore": "text", "breadcrumbs": "undefined", "imageType": "text", "generatedText": "text", "restaurantChain": "text", "images": "undefined" }
Autocomplete Menu Item Search
“Autocomplete Menu Item Search” is a feature that suggests and completes menu items as users type in a search bar within a software plugin or API.”

Name | Description | Type |
Query | The (partial) search query. For example “chicke”, | Text |
Number | The number of results to return (between 1 and 25). | Text |
Return Values:
Return type: JSON
json{ "results": { "title": "text", "id": "text" } }
Get Meal Plan Week
“Get Meal Plan Week” is a function that retrieves the meal plan for a specific week from a software plugin or API.

Name | Description | Type |
Hash | The hash given by Spoonacular. To access this hash, you must have to use the “Connect User” action. | Text |
Username | The username given by Spoonacular is usually something like “api-username-23”. To access this username, you must have to use the “Connect User” action. | Text |
Start-date | The start date of the meal planned week in the format yyyy-mm-dd. | Text |
Return Values:
Return type: JSON
json{ "days": { "nutritionSummary nutrients": { "title": "text", "amount": "number", "unit": "text", "percentDailyNeeds": "number" }, "nutritionSummaryBreakfast nutrients": { "title": "text", "amount": "number", "unit": "text", "percentDailyNeeds": "number" }, "nutritionSummaryLunch nutrients": { "title": "text", "amount": "number", "unit": "text", "percentDailyNeeds": "number" }, "nutritionSummaryDinner nutrients": { "title": "text", "amount": "number", "unit": "text", "percentDailyNeeds": "number" }, "date": "undefined", "day": "text", "items": { "id": "text", "slot": "number", "position": "number", "type": "text", "value title": "text", "value servings": "text", "value ingredients": { "name": "text", "unit": "text", "amount": "text", "image": "text" }, "value id": "text", "value imageType": "text" } } }
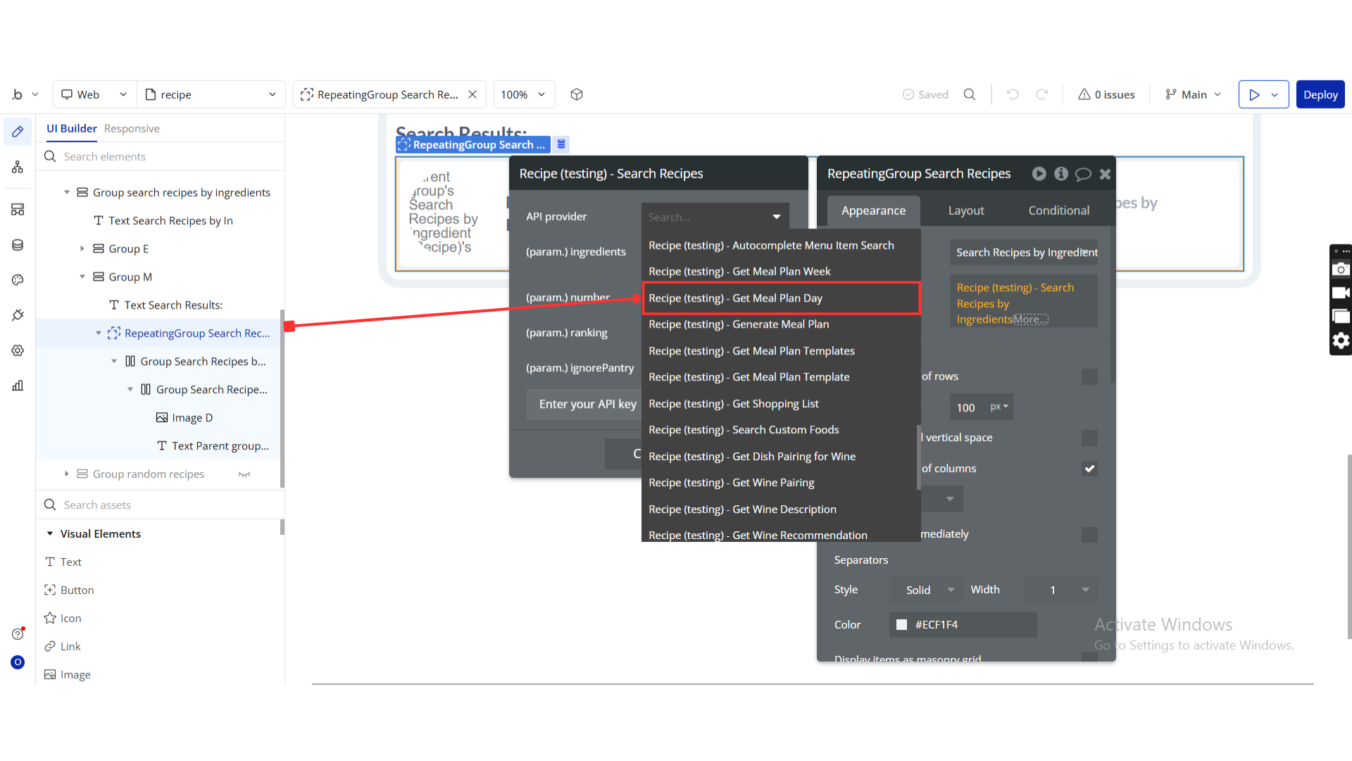
Get Meal Plan Day
“Get Meal Plan Day” is a function in a software plugin or API that retrieves the meal plan for a specific day.

Name | Description | Type |
Hash | The hash given by Spoonacular. To access this hash, you must have to use the “Connect User” action. | Text |
Username | The username given by Spoonacular is usually something like “api-username-23”. To access this username, you must have to use the “Connect User” action. | Text |
Date | The date of the meal planned day in the format yyyy-mm-dd. | Text |
Return Values:
Return type: JSON
json{ "nutritionSummary nutrients": { "title": "text", "amount": "number", "unit": "text", "percentDailyNeeds": "number" }, "nutritionSummaryBreakfast nutrients": { "title": "text", "amount": "number", "unit": "text", "percentDailyNeeds": "number" }, "nutritionSummaryLunch nutrients": { "title": "text", "amount": "number", "unit": "text", "percentDailyNeeds": "number" }, "nutritionSummaryDinner nutrients": { "title": "text", "amount": "number", "unit": "text", "percentDailyNeeds": "number" }, "date": "undefined", "day": "text", "items": { "id": "text", "slot": "number", "position": "number", "type": "text", "value servings": "number", "value id": "number", "value title": "text", "value imageType": "text" } }
Generate Meal Plan
“Generate Meal Plan” refers to the functionality that automatically creates a structured plan for meals based on specified criteria within a software plugin or API.

Name | Description | Type |
TimeFrame | Either for one “day” or an entire “week”. | Text |
TargetCalories | What is the caloric target for one day? The meal plan generator will try to get as close as possible to that goal. | Text |
Diet | Enter a diet that the meal plan has to adhere to. Supported diets:, Gluten Free,Ketogenic,Vegetarian,Lacto-Vegetarian,Ovo-Vegetarian,Vegan,Pescetarian,Paleo,Primal,Whole30 | Text |
Exclude | A comma-separated list of allergens or ingredients that must be excluded. For example “shellfish, olives”, | Text |
Return Values:
Return type: JSON
json{ "week monday meals": { "id": "text", "imageType": "text", "title": "text", "readyInMinutes": "number", "servings": "number", "sourceUrl": "text" }, "week monday nutrients calories": "number", "week monday nutrients protein": "number", "week monday nutrients fat": "number", "week monday nutrients carbohydrates": "number", "week tuesday meals": { "id": "text", "imageType": "text", "title": "text", "readyInMinutes": "number", "servings": "number", "sourceUrl": "text" }, "week tuesday nutrients calories": "number", "week tuesday nutrients protein": "number", "week tuesday nutrients fat": "number", "week tuesday nutrients carbohydrates": "number", "week wednesday meals": { "id": "text", "imageType": "text", "title": "text", "readyInMinutes": "number", "servings": "number", "sourceUrl": "text" }, "week wednesday nutrients calories": "number", "week wednesday nutrients protein": "number", "week wednesday nutrients fat": "number", "week wednesday nutrients carbohydrates": "number", "week thursday meals": { "id": "text", "imageType": "text", "title": "text", "readyInMinutes": "number", "servings": "number", "sourceUrl": "text" }, "week thursday nutrients calories": "number", "week thursday nutrients protein": "number", "week thursday nutrients fat": "number", "week thursday nutrients carbohydrates": "number", "week friday meals": { "id": "text", "imageType": "text", "title": "text", "readyInMinutes": "number", "servings": "number", "sourceUrl": "text" }, "week friday nutrients calories": "number", "week friday nutrients protein": "number", "week friday nutrients fat": "number", "week friday nutrients carbohydrates": "number", "week saturday meals": { "id": "text", "imageType": "text", "title": "text", "readyInMinutes": "number", "servings": "number", "sourceUrl": "text" }, "week saturday nutrients calories": "number", "week saturday nutrients protein": "number", "week saturday nutrients fat": "number", "week saturday nutrients carbohydrates": "number", "week sunday meals": { "id": "text", "imageType": "text", "title": "text", "readyInMinutes": "number", "servings": "number", "sourceUrl": "text" }, "week sunday nutrients calories": "number", "week sunday nutrients protein": "number", "week sunday nutrients fat": "number", "week sunday nutrients carbohydrates": "number" }
Get Meal Plan Templates
“Get Meal Plan Templates” refers to the functionality in a software plugin or API that retrieves predefined meal plan structures or formats for users to use in meal planning applications.

Name | Description | Type |
Hash | The hash given by Spoonacular. To access this hash, you must have to use the “Connect User” action. | Text |
Username | The username given by Spoonacular is usually something like “api-username-23”. To access this username, you must have to use the “Connect User” action. | Text |
Return Values:
Return type: JSON
json{ "templates": { "id": "text", "name": "text" } }
Get Meal Plan Template
“Get Meal Plan Template” is a function that retrieves a predefined structure or format for creating meal plans within a software plugin or API.

Name | Description | Type |
Hash | The hash given by Spoonacular. To access this hash, you must have to use the “Connect User” action. | Text |
Username | The username.The username given by Spoonacular is usually something like “api-username-23”. To access this username, you must have to use the “Connect User” action. | Text |
Id | The shopping list item id. | Text |
Return Values:
Return type: JSON
json{ "templates": { "id": "text", "name": "text" } }
Get Shopping List
“Get Shopping List” is a function in a software plugin or API that retrieves a user’s list of items to be purchased.

Name | Description | Type |
Hash | The hash given by Spoonacular. To access this hash, you must have to use the “Connect User” action. | Text |
Username | The username given by Spoonacular is usually something like “api-username-23”. To access this username, you must have to use the “Connect User” action. | Text |
Return Values:
Return type: JSON
json{ "aisles": { "aisle": "text", "items": { "id": "text", "name": "text", "measures original amount": "number", "measures original unit": "text", "measures metric amount": "number", "measures metric unit": "text", "measures us amount": "number", "measures us unit": "text", "pantryItem": "yes/no", "aisle": "text", "cost": "number", "ingredientId": "number" } }, "cost": "number", "startDate": "number", "endDate": "number" }
Search Custom Foods
“Search Custom Foods” refers to the functionality within a software plugin or API that allows users to search for and retrieve custom food items added to a database.

Name | Description | Type |
Query | The search query. | Text |
Username | The username given by Spoonacular is usually something like “api-username-23”. To access this username, you must have to use the “Connect User” action. | Text |
Hash | The hash given by Spoonacular. To access this hash, you must have to use the “Connect User” action. | Text |
Offset | The number of results to skip (between 0 and 990). | Text |
Number | The number of expected results (between 1 and 100). | Text |
Return Values:
Return type: JSON
json{ "status": "text", "type": "text", "offset": "number", "number": "number" }
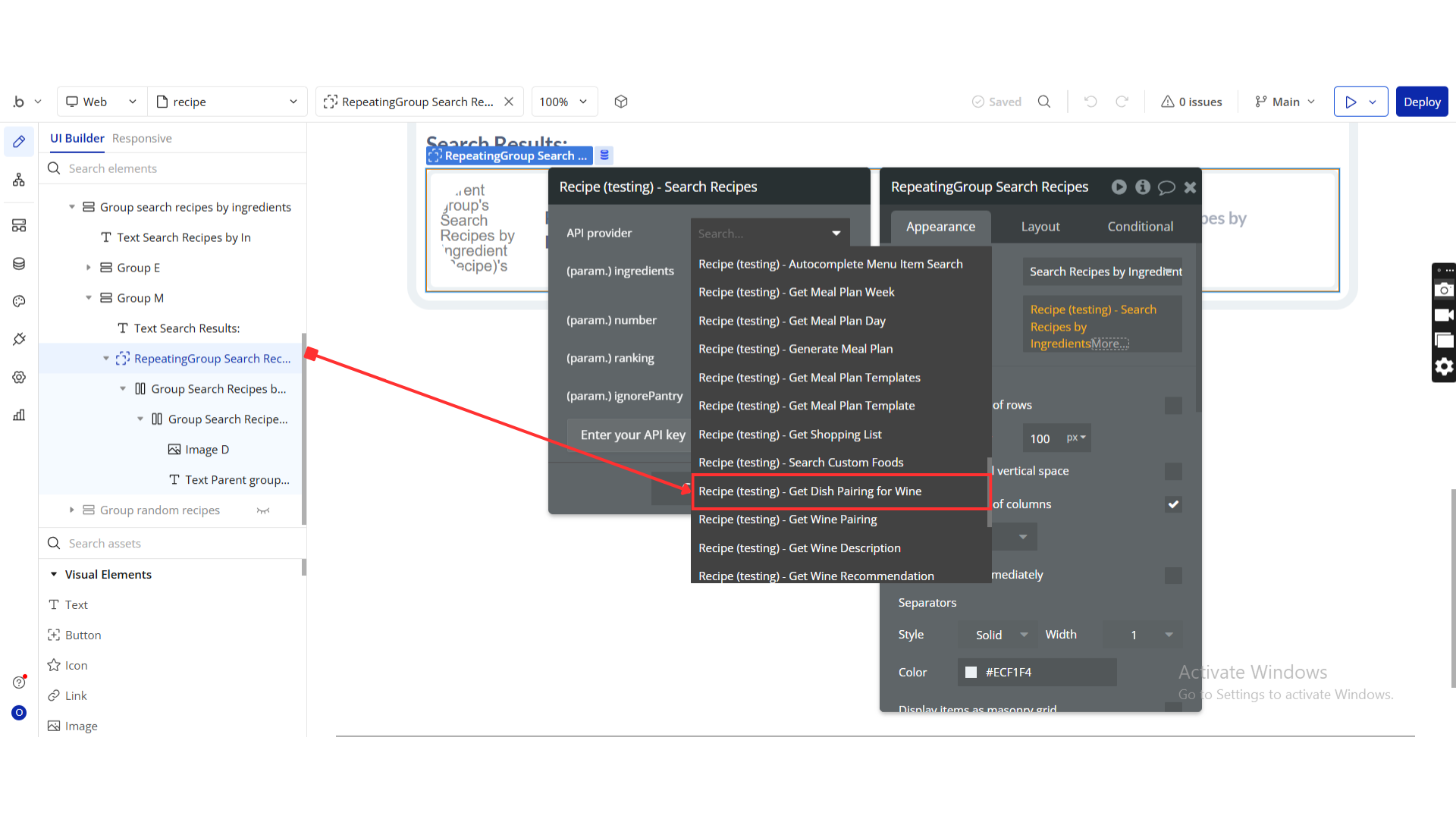
Get Dish Pairing for Wine
Retrieve the recommended dish pairings for a given wine using the provided software plugin or API.

Name | Description | Type |
Wine | The type of wine that should be paired, e.g. “merlot”, “riesling”, or “malbec”. | Text |
Return Values:
Return type: JSON
json{ "text": "text", "pairings": "undefined" }
Get Wine Pairing
“Get Wine Pairing” is a function or method in a software plugin or API that retrieves recommended food pairings for a specific type of wine.

Name | Description | Type |
Food | The food to get a pairing for. This can be a dish (“steak”), an ingredient (“salmon”), or a cuisine (“Italian”). | Text |
MaxPrice | The maximum price for the specific wine recommendation in USD. | Text |
Return Values:
Return type: JSON
json{ "pairedWines": "undefined", "pairingText": "text", "productMatches": { "id": "text", "title": "text", "description": "text", "price": "text", "imageUrl": "text", "averageRating": "number", "ratingCount": "number", "score": "number", "link": "text" } }
Get Wine Description
“Get Wine Description” is a function or method in a software plugin or API that retrieves detailed information or metadata about a specific wine product.

Name | Description | Type |
Wine | The name of the wine that should be paired, e.g. “merlot”, “riesling”, or “malbec”. | Text |
Return Values:
Return type: JSON
json{ "wineDescription": "text" }
Get Wine Recommendation
“Get Wine Recommendation” is a function that retrieves personalized wine suggestions based on user preferences and data analysis algorithms within a software plugin or API.

Name | Description | Type |
Wine | In software development, “wine” refers to a compatibility layer that allows running Windows applications on Unix-like operating systems. | Text |
MaxPrice | The maximum price for the specific wine recommendation in USD. | Text |
MinRating | The minimum rating of the recommended wine between 0 and 1. For example, 0.8 equals 4 out of 5 stars. | Text |
Number | The number of wine recommendations expected (between 1 and 100). | Text |
Return Values:
Return type: JSON
json{ "recommendedWines": { "id": "text", "title": "text", "description": "text", "price": "text", "imageUrl": "text", "averageRating": "number", "ratingCount": "number", "score": "number", "link": "text" }, "totalFound": "number" }
Search All Food
“Search All Food” is a feature in a software plugin or API that allows users to search for all available food items within the system.

Name | Description | Type |
Query | The search query. | Text |
Offset | The number of results to skip (between 0 and 990). | Text |
Number | The number of expected results (between 1 and 100). | Text |
Return Values:
Return type: JSON
json{ "sorting": "text", "query": "text", "totalResults": "number", "limit": "number", "offset": "number", "searchResults": { "name": "text", "type": "text", "totalResults": "number", "results": { "id": "text", "name": "text", "image": "text", "link": "text", "type": "text", "relevance": "number", "content": "text" } }, "expires": "number" }
Search Food Videos
“Search Food Videos” is a functionality within a software plugin or API that allows users to find videos related to food based on specified search criteria.

Name | Description | Type |
Query | The recipe search query. | Text |
Type | The type of the recipes. Supported type’s main course,side dish,, dessert,appetizer,salad,bread,breakfast,soup,beverage,sauce, marinade,fingerfood,snack,drink | Text |
Cuisine | The cuisine(s) of the recipes. One or more, comma separated (will be interpreted as ‘OR’). Supported cuisines:, African,American,British,Cajun,Caribbean,Chinese,Eastern , European,European,French,German,Greek,Indian,Irish,Italian,, Japanese,Jewish,Korean,Latin American,Mediterranean,, Mexican,Middle Eastern,Nordic,Southern,Spanish,Thai,, Vietnamese | Text |
Diet | The diet for which the recipes must be suitable. Supported diets:, Gluten Free,Ketogenic,Vegetarian,Lacto-Vegetarian,Ovo-Vegetarian,Vegan,Pescetarian,Paleo,Primal,Whole30 | Text |
IncludeIngredients | A comma-separated list of ingredients that the recipes should contain. | Text |
ExcludeIngredients | A comma-separated list of ingredients or ingredient types that the recipes must not contain. | Text |
MinLength | Minimum video length in seconds. | Text |
Offset | The number of results to skip (between 0 and 900). | Text |
Number | The number of results to return (between 1 and 100). | Text |
MaxLength | Maximum video length in seconds. | Text |
Return Values:
Return type: JSON
json{ "totalResults": "number", "videos": { "title": "text", "shortTitle": "text", "youTubeId": "text", "rating": "number", "views": "number", "thumbnail": "text", "length": "number" } }
Search Site Content
“Search Site Content” refers to the functionality within a software plugin or API that allows users to search and retrieve specific information or data from the content on a website.

Name | Description | Type |
Query | The query to search for. You can also use partial queries such as “spagh” to already find spaghetti recipes, articles, grocery products, and other content. | Text |
Return Values:
Return type: JSON
json{ "Recipes": { "name": "text", "image": "text", "link": "text", "type": "text", "relevance": "number", "dataPoints": { "key": "text", "value": "text", "show": "yes/no" } }, "Grocery Products": { "name": "text", "image": "text", "link": "text", "type": "text", "relevance": "number", "dataPoints": { "key": "text", "value": "text", "show": "yes/no" } } }
Search Recipes by Nutrients
This feature allows users to search for recipes based on specific nutrient criteria within a software plugin or API.

Name | Description | Type |
MinCarbs | The minimum amount of carbohydrates in grams the recipe must have. | Text |
MaxCarbs | The maximum amount of carbohydrates in grams the recipe can have. | Text |
MinProtein | The minimum amount of protein in grams the recipe must have. | Text |
MaxProtein | The maximum amount of protein in grams the recipe can have. | Text |
MinCalories | The minimum amount of calories the recipe must have. | Text |
MaxCalories | The maximum amount of calories the recipe can have. | Text |
MinFat | The minimum amount of fat in grams the recipe must have. | Text |
MaxFat | The maximum amount of fat in grams the recipe can have. | Text |
MinAlcohol | The minimum amount of alcohol in grams the recipe must have. | Text |
MaxAlcohol | The maximum amount of alcohol in grams the recipe can have. | Text |
MinCaffeine | The minimum amount of caffeine in milligrams the recipe must have. | Text |
MaxCaffeine | The maximum amount of caffeine in milligrams the recipe can have. | Text |
MinCopper | The minimum amount of copper in milligrams the recipe must have. | Text |
MaxCopper | The maximum amount of copper in milligrams the recipe can have. | Text |
MinCalcium | The minimum amount of calcium in milligrams the recipe must have. | Text |
MaxCalcium | The maximum amount of calcium in milligrams the recipe can have. | Text |
MinCholine | The minimum amount of choline in milligrams the recipe must have. | Text |
MaxCholine | The maximum amount of choline in milligrams the recipe can have. | Text |
MinCholesterol | The minimum amount of cholesterol in milligrams the recipe must have. | Text |
MaxCholesterol | The maximum amount of cholesterol in milligrams the recipe can have. | Text |
MinFluoride | The minimum amount of fluoride in milligrams the recipe must have. | Text |
MaxFluoride | The maximum amount of fluoride in milligrams the recipe can have. | Text |
MinSaturatedFat | The minimum amount of saturated fat in grams the recipe must have. | Text |
MaxSaturatedFat | The maximum amount of saturated fat in grams the recipe can have. | Text |
MinVitaminA | The minimum amount of Vitamin A in IU the recipe must have. | Text |
MaxVitaminA | The maximum amount of Vitamin A in IU the recipe can have. | Text |
MinVitaminC | The minimum amount of Vitamin C in milligrams the recipe must have. | Text |
MaxVitaminC | The maximum amount of Vitamin C in milligrams the recipe can have. | Text |
MinVitaminD | The minimum amount of Vitamin D in micrograms the recipe must have. | Text |
MaxVitaminD | The maximum amount of Vitamin D in micrograms the recipe can have. | Text |
MinVitaminE | The minimum amount of Vitamin E in milligrams the recipe must have. | Text |
MaxVitaminE | The maximum amount of Vitamin E in milligrams the recipe can have. | Text |
MinVitaminK | The minimum amount of Vitamin K in micrograms the recipe must have. | Text |
MaxVitaminK | The maximum amount of Vitamin K in micrograms the recipe can have. | Text |
MinVitaminB1 | The minimum amount of Vitamin B1 in milligrams the recipe must have. | Text |
MaxVitaminB1 | The maximum amount of Vitamin B1 in milligrams the recipe can have. | Text |
MinVitaminB2 | The minimum amount of Vitamin B2 in milligrams the recipe must have. | Text |
MaxVitaminB2 | The maximum amount of Vitamin B2 in milligrams the recipe can have. | Text |
MinVitaminB5 | The minimum amount of Vitamin B5 in milligrams the recipe must have. | Text |
MaxVitaminB5 | The maximum amount of Vitamin B5 in milligrams the recipe can have. | Text |
MinVitaminB3 | The minimum amount of Vitamin B3 in milligrams the recipe must have. | Text |
MaxVitaminB3 | The maximum amount of Vitamin B3 in milligrams the recipe can have. | Text |
MinVitaminB6 | The minimum amount of Vitamin B6 in milligrams the recipe must have. | Text |
MaxVitaminB6 | The maximum amount of Vitamin B6 in milligrams the recipe can have. | Text |
MinVitaminB12 | The minimum amount of Vitamin B12 in micrograms the recipe must have. | Text |
MaxVitaminB12 | The maximum amount of Vitamin B12 in micrograms the recipe can have. | Text |
MinFiber | The minimum amount of fiber in grams the recipe must have. | Text |
MaxFiber | The maximum amount of fiber in grams the recipe can have. | Text |
MinFolate | The minimum amount of folate in micrograms the recipe must have. | Text |
MaxFolate | The maximum amount of folate in micrograms the recipe can have. | Text |
MinFolicAcid | The minimum amount of folic acid in micrograms the recipe must have. | Text |
MaxFolicAcid | The maximum amount of folic acid in micrograms the recipe can have. | Text |
MinIodine | The minimum amount of iodine in micrograms the recipe must have. | Text |
MaxIodine | The maximum amount of iodine in micrograms the recipe can have. | Text |
MinIron | The minimum amount of iron in milligrams the recipe must have. | Text |
MaxIron | The maximum amount of iron in milligrams the recipe can have. | Text |
MinMagnesium | The minimum amount of magnesium in milligrams the recipe must have. | Text |
MaxMagnesium | The maximum amount of magnesium in milligrams the recipe can have. | Text |
MinManganese | The minimum amount of manganese in milligrams the recipe must have. | Text |
MaxManganese | The maximum amount of manganese in milligrams the recipe can have. | Text |
MinPhosphorus | The minimum amount of phosphorus in milligrams the recipe must have. | Text |
MaxPhosphorus | The maximum amount of phosphorus in milligrams the recipe can have. | Text |
MinPotassium | The minimum amount of potassium in milligrams the recipe must have. | Text |
MaxPotassium | The maximum amount of potassium in milligrams the recipe can have. | Text |
MinSelenium | The minimum amount of selenium in micrograms the recipe must have. | Text |
MaxSelenium | The maximum amount of selenium in micrograms the recipe can have. | Text |
MinSodium | The minimum amount of sodium in milligrams the recipe must have. | Text |
MaxSodium | The maximum amount of sodium in milligrams the recipe can have. | Text |
MinSugar | The minimum amount of sugar in grams the recipe must have. | Text |
MaxSugar | The maximum amount of sugar in grams the recipe can have. | Text |
MinZinc | The minimum amount of zinc in milligrams the recipe must have. | Text |
MaxZinc | The maximum amount of zinc in milligrams the recipe can have. | Text |
Offset | The number of results to skip (between 0 and 900). | Text |
Number | The number of expected results (between 1 and 100). | Text |
Random | If true, every request will give you a random set of recipes within the requested limits. | Text |
LimitLicense | Whether the recipes should have an open license that allows display with proper attribution. | Text |
Return Values:
Return type: JSON
json{ "id": "text", "title": "text", "image": "text", "imageType": "text", "calories": "number", "protein": "text", "fat": "text", "carbs": "text" }
Get Recipe Taste by ID
“Get Recipe Taste by ID” is a function in a software plugin or API that retrieves the taste profile of a specific recipe based on its unique identifier.

Name | Description | Type |
Id | The recipe id. For example “69095” | Text |
Return Values:
Return type: JSON
json{ "sweetness": "number", "saltiness": "number", "sourness": "number", "bitterness": "number", "savoriness": "number", "fattiness": "number", "spiciness": "number" }
Compute Ingredient Amount
“Compute Ingredient Amount” refers to the process of calculating the quantity or volume of an ingredient in a software plugin or API based on specified parameters or formulas.

Name | Description | Type |
Nutrient | The target nutrient. | Text |
Target | The target number of the given nutrient. | Text |
Unit | The target unit. | Text |
Id | In software development, “id” typically refers to a unique identifier or key used to distinguish and access specific data or objects within a system. | Text |
Return Values:
Return type: JSON
json{ "amount": "number", "unit": "text" }
Compute Shopping List
“Compute Shopping List” refers to the functionality within a software plugin or API that calculates and generates a list of items to be purchased based on specified criteria or user input.

Name | Description | Type |
Items | You need to fill with JSON array this part. | Text |
Return Values:
Return type: JSON
json{ "aisles": { "aisle": "text", "items": { "name": "text", "measures original amount": "number", "measures original unit": "text", "measures metric amount": "number", "measures metric unit": "text", "measures us amount": "number", "measures us unit": "text", "pantryItem": "yes/no", "aisle": "text", "cost": "number", "ingredientId": "number" } }, "cost": "number" }
Visualize Recipe Taste by ID
“Visualize Recipe Taste by ID” refers to the functionality in a software plugin or API that allows users to display the taste profile or characteristics of a specific recipe identified by its unique ID.

Name | Description | Type |
Id | In software development, an “id” typically refers to a unique identifier used to distinguish and reference specific entities within a system. | Text |
Return Values:
Return type: text
json{ "body": "text", "headers date": "text", "headers content-type": "text", "headers transfer-encoding": "text", "headers connection": "text", "headers allow-control-allow-origin": "text", "headers access-control-allow-origin": "text", "headers access-control-allow-headers": "text", "headers access-control-allow-methods": "text", "headers allow-control-allow-methods": "text", "headers x-api-quota-request": "text", "headers x-api-quota-used": "text", "headers cf-cache-status": "text", "headers expect-ct": "text", "headers report-to": "text", "headers nel": "text", "headers server": "text", "headers cf-ray": "text", "headers content-encoding": "text" }
Ingredient Search
Ingredient Search refers to a feature in a software plugin or API that allows users to search for specific ingredients within a database or repository.

Name | Description | Type |
Query | In software development, a “query” refers to a request for specific information from a database or dataset using a structured language like SQL. | Text |
AddChildren | “addChildren” is a function in software development that adds child elements or nodes to a parent element or node within a hierarchical structure. | Text |
MinProteinPercent | “minProteinPercent” refers to the minimum percentage of protein content required in a software plugin or API that deals with nutritional information. | Text |
MaxProteinPercent | “maxProteinPercent” refers to a parameter in a software plugin or API that sets the maximum allowable percentage of protein content in a given data set or analysis. | Text |
MinFatPercent | “minFatPercent” refers to a parameter in the software plugin or API that sets the minimum percentage of fat content allowed for a specific operation or calculation. | Text |
MaxFatPercent | “maxFatPercent” refers to the maximum allowable percentage of fat content that can be specified within a software plugin or API. | Text |
MinCarbsPercent | “minCarbsPercent” refers to a parameter in the software plugin or API that sets the minimum percentage of carbohydrates required for a specific function or calculation. | Text |
MaxCarbsPercent | “maxCarbsPercent” refers to a parameter in the software plugin or API that sets the maximum percentage of carbohydrates allowed in a specified context. | Text |
Meta | In software development, “meta” typically refers to metadata, which provides information about other data in a structured format. | Text |
Intolerances | Intolerances in a software plugin or API refer to the restrictions or limitations on certain actions or data inputs within the system. | Text |
Sort | “Sort” in a software plugin or API refers to the process of arranging data in a specific order based on defined criteria, such as alphabetical, numerical, or chronological. | Text |
SortDirection | “sortDirection” refers to the parameter in a software plugin or API that specifies the order in which data should be sorted, such as ascending or descending. | Text |
Offset | In software development, an “offset” refers to the distance or position of a data element relative to a reference point, typically used to access or locate specific data within a data structure. | Text |
Number | In the context of a software plugin or API, a “number” refers to a data type used to represent numerical values, such as integers or floating-point numbers. | Text |
Return Values:
Return type: JSON
json{ "results": { "id": "text", "name": "text", "image": "text" }, "offset": "number", "number": "number", "totalResults": "number" }
Analyze Recipe
“Analyze Recipe” refers to the process of examining and evaluating the ingredients and instructions of a recipe within a software plugin or API to provide insights or recommendations.

Name | Description | Type |
Language | The input language, either “en” or “de”. | Text |
IncludeNutrition | Whether nutrition data should be added to correctly parsed ingredients. | Text |
Title | In software plugins or APIs, “title” typically refers to a field or property that holds a brief description or name of the content, such as a document, image, or webpage. | Text |
Servings | In the context of a software plugin or API, “servings” typically refers to a unit of measurement representing the quantity or portion of a resource or data element allocated or consumed. | Text |
Ingredients | “In a software plugin or API, ‘ingredients’ refer to the various components or parameters required to perform a specific task or function.” | Text |
Instructions | “In the context of a software plugin or API, ‘instructions’ refer to specific tasks or commands that guide the user on how to interact with the plugin or API.” | Text |
Return Values:
Return type: JSON
json{ "vegetarian": "yes/no", "vegan": "yes/no", "glutenFree": "yes/no", "dairyFree": "yes/no", "veryHealthy": "yes/no", "cheap": "yes/no", "veryPopular": "yes/no", "sustainable": "yes/no", "weightWatcherSmartPoints": "number", "gaps": "text", "lowFodmap": "yes/no", "aggregateLikes": "number", "spoonacularScore": "number", "healthScore": "number", "pricePerServing": "number", "id": "text", "title": "text", "servings": "number", "summary": "text", "diets": "undefined", "instructions": "text", "analyzedInstructions": { "name": "text", "steps": { "number": "number", "step": "text", "equipment": { "id": "text", "name": "text", "localizedName": "text", "image": "text", "temperature number": "number", "temperature unit": "text" }, "length number": "number", "length unit": "text" } }, "sourceName": "text", "creditsText": "text", "originalId": "text" }
Plugin Action Calls
Add to Meal Plan type INGREDIENTS
The term “Add to Meal Plan type INGREDIENTS” refers to a function that allows users to include specific ingredients in a meal planning feature within a software plugin or API.
Name | Description | Type |
Hash | The hash given by Spoonacular. To access this hash, you must have to use the “Connect User” action. | Text |
Username | The username given by Spoonacular is usually something like “api-username-23”. To access this username, you must have to use the “Connect User” action. | Text |
Date | The field date is the timestamp of the day the item should be added to. | Text |
Slot | The field slot is either 1, 2, or 3 for breakfast, lunch, or dinner respectively. | Text |
Position | The field position is the order in the slot. | Text |
Name | In the context of a software plugin or API, “name” refers to a unique identifier or label assigned to a specific entity, such as a function, variable, class, or object. | Text |
Unit | In the context of software development, a “unit” typically refers to a discrete and independent component of code that is tested and analyzed in isolation. | Text |
Amount | In the context of a software plugin or API, “amount” typically refers to a numerical value that represents a quantity or measurement. | Text |
Image | Image should be in url format | Text |
Return Values:
Return type: JSON
json{ "status": "text", "id": "text" }
Delete from Meal Plan
“Delete from Meal Plan” refers to the action of removing an item or entry from a specified meal plan within a software plugin or API.
Name | Description | Type |
Hash | The hash given by Spoonacular. To access this hash, you must have to use the “Connect User” action. | Text |
Username | The username given by Spoonacular is usually something like “api-username-23”. To access this username, you must have to use the “Connect User” action. | Text |
Id | The shopping list item id. | Text |
Return Values:
Return type: JSON
json{ "status": "text" }
Add to Shopping List
“Add to Shopping List” refers to a function in a software plugin or API that allows users to include items in a list for future purchase or reference within a shopping application.
Name | Description | Type |
Hash | The hash given by Spoonacular. To access this hash, you must have to use the “Connect User” action. | Text |
Username | The username given by Spoonacular is usually something like “api-username-23”. To access this username, you must have to use the “Connect User” action. | Text |
Item | Item you want to add, | Text |
Parse | Set parse false if you want to put a non-food item to the shopping list | Text |
Return Values:
Return type: JSON
json{ "id": "text", "name": "text", "measures original amount": "number", "measures original unit": "text", "measures metric amount": "number", "measures metric unit": "text", "measures us amount": "number", "measures us unit": "text", "pantryItem": "yes/no", "aisle": "text", "cost": "number", "ingredientId": "number" }
Delete from Shopping List
The term “Delete from Shopping List” refers to the action of removing an item from a user’s shopping list within a software plugin or API.
Name | Description | Type |
Hash | The hash given by Spoonacular. To access this hash, you must have to use the “Connect User” action. | Text |
Username | The username given by Spoonacular is usually something like “api-username-23”. To access this username, you must have to use the “Connect User” action. | Text |
Id | The shopping list item id. | Text |
Return Values:
Return type: JSON
json{ "status": "text" }
Connect User
“Connect User” refers to the action of establishing a link between a user account and a software application or service through an API or plugin.
Name | Description | Type |
Username | Information about the user you want to connect with the API. I | Text |
Firstname | Information about the user you want to connect with the API. | Text |
Lastname | Information about the user you want to connect with the API, It’s lastname | Text |
Email | Information about the user you want to connect with the API, | Text |
Return Values:
Return type: JSON
json{ "status": "text", "username": "text", "hash": "text" }
Add to Meal Plan type OTHERS
“Type OTHERS in the ‘Add to Meal Plan’ function allows for miscellaneous items to be included in the meal plan.”
Name | Description | Type |
Hash | The hash given by Spoonacular. To access this hash, you must have to use the “Connect User” action. | Text |
Username | The username given by Spoonacular is usually something like “api-username-23”. To access this username, you must have to use the “Connect User” action. | Text |
Date | The field date is the timestamp of the day the item should be added to. | Text |
Slot | The field slot is either 1, 2, or 3 for breakfast, lunch, or dinner respectively. | Text |
Position | The field position is the order in the slot. | Text |
Servings | In the context of a software plugin or API, “servings” refer to the specified portion sizes or allocations of resources provided by the plugin or API. | Text |
Title | Name title of your food. | Text |
ImageType | “imageType” refers to a parameter or property that specifies the format or type of an image file within a software plugin or API. | Text |
Id | The ID of your product. | Text |
Type | The field type is PRODUCT for a grocery product, MENU_ITEM for a menu item, RECIPE for a recipe. | Text |
Return Values:
Return type: JSON
json{ "status": "text", "id": "text" }
Add to Meal Plan type CUSTOM-FOOD
“Add to Meal Plan type CUSTOM-FOOD refers to a feature that allows users to include custom food items in their meal plans within the software plugin or API.”
Name | Description | Type |
Hash | The hash given by Spoonacular. To access this hash, you must have to use the “Connect User” action. | Text |
Username | The username given by Spoonacular is usually something like “api-username-23”. To access this username, you must have to use the “Connect User” action. | Text |
Date | The field date is the timestamp of the day the item should be added to. | Text |
Slot | The field slot is either 1, 2, or 3 for breakfast, lunch, or dinner respectively. | Text |
Position | The field position is the order in the slot. | Text |
Id | Recipe’s ID | Text |
Servings | “Servings” in the context of a software plugin or API refers to the quantity or portions of data, resources, or functionality provided by the plugin or API to users or applications. | Text |
Title | Name title of your food. | Text |
Image | Url form of your image. | Text |
Return Values:
Return type: JSON
json{ "status": "text", "id": "text" }
Image Classification by File
“Image Classification by File” refers to the process of categorizing images based on their content or features using a software plugin or API.
Name | Description | Type |
File | The binary file of the image. Following categories, agnolotti ahi_tuna, antipasto_salad apple_cake, babka baked_apple, baked_beans baked_potato, baked_salmon baklava, beef_ribs beef_stew, beef_stroganoff beer, bibimbap biscotti, brisket brownies, burger burrito, calzone caprese_salad, cheesecake chicken_nuggets, chicken_wings chili, chow_mein chowder, churros coffee, coleslaw cookies, creme_brulee crepes, cupcakes donut , falafel fish_and_chips, french_toast fruit_salad, gyros ice_cream, lasagne lobster_roll, macarons nachos, omelet paella, pancakes sushi | Text |
Return Values:
Return type: JSON
json{ "status": "text", "category": "text", "probability": "number" }
Image Classification by URL
“Image Classification by URL” is a feature that allows software plugins or APIs to analyze and categorize images based on their web URLs.
Name | Description | Type |
ImageUrl | The URL of the image to be classified. | Text |
Return Values:
Return type: JSON
json{ "status": "text", "category": "text", "probability": "number" }
Image Analysis by File
“Image Analysis by File” refers to the process of analyzing images stored in files using a software plugin or API.”
Name | Description | Type |
File | The binary file of the image. Following categories, agnolotti ahi_tuna, antipasto_salad apple_cake, babka baked_apple, baked_beans baked_potato, baked_salmon baklava, beef_ribs beef_stew, beef_stroganoff beer, bibimbap biscotti, brisket brownies, burger burrito, calzone caprese_salad, cheesecake chicken_nuggets, chicken_wings chili, chow_mein chowder, churros coffee, coleslaw cookies, creme_brulee crepes, cupcakes donut , falafel fish_and_chips, french_toast fruit_salad, gyros ice_cream, lasagne lobster_roll, macarons nachos, omelet paella, pancakes sushi | Text |
Return Values:
Return type: JSON
json{ "status": "text", "nutrition recipesUsed": "number", "nutrition calories value": "number", "nutrition calories unit": "text", "nutrition calories confidenceRange95Percent min": "number", "nutrition calories confidenceRange95Percent max": "number", "nutrition calories standardDeviation": "number", "nutrition fat value": "number", "nutrition fat unit": "text", "nutrition fat confidenceRange95Percent min": "number", "nutrition fat confidenceRange95Percent max": "number", "nutrition fat standardDeviation": "number", "nutrition protein value": "number", "nutrition protein unit": "text", "nutrition protein confidenceRange95Percent min": "number", "nutrition protein confidenceRange95Percent max": "number", "nutrition protein standardDeviation": "number", "nutrition carbs value": "number", "nutrition carbs unit": "text", "nutrition carbs confidenceRange95Percent min": "number", "nutrition carbs confidenceRange95Percent max": "number", "nutrition carbs standardDeviation": "number", "category name": "text", "category probability": "number", "recipes": { "id": "text", "title": "text", "imageType": "text", "url": "text" } }
Image Analysis by URL
“Image Analysis by URL” refers to the ability of a software plugin or API to analyze images directly using their web addresses.”
Name | Description | Type |
ImageUrl | The URL of the image to be analyzed. | Text |
Return Values:
Return type: JSON
json{ "status": "text", "nutrition recipesUsed": "number", "nutrition calories value": "number", "nutrition calories unit": "text", "nutrition calories confidenceRange95Percent min": "number", "nutrition calories confidenceRange95Percent max": "number", "nutrition calories standardDeviation": "number", "nutrition fat value": "number", "nutrition fat unit": "text", "nutrition fat confidenceRange95Percent min": "number", "nutrition fat confidenceRange95Percent max": "number", "nutrition fat standardDeviation": "number", "nutrition protein value": "number", "nutrition protein unit": "text", "nutrition protein confidenceRange95Percent min": "number", "nutrition protein confidenceRange95Percent max": "number", "nutrition protein standardDeviation": "number", "nutrition carbs value": "number", "nutrition carbs unit": "text", "nutrition carbs confidenceRange95Percent min": "number", "nutrition carbs confidenceRange95Percent max": "number", "nutrition carbs standardDeviation": "number", "category name": "text", "category probability": "number", "recipes": { "id": "text", "title": "text", "imageType": "text", "url": "text" } }
Quick Answer
“Quick Answer” refers to a feature in a software plugin or API that provides immediate responses or solutions to user queries or requests.
Name | Description | Type |
Q | The nutrition related question. | Text |
Return Values:
Return type: JSON
json{ "answer": "text", "image": "text", "type": "text" }
Detect Food in Text
“Detect Food in Text” refers to the capability of a software plugin or API to identify and extract references to food items within a text input.
Name | Description | Type |
Content-Type | “Content-Type” refers to an HTTP header that specifies the media type of the resource being sent or received in a request or response. | Text |
Text | The text in which food items, such as dish names and ingredients, should be detected in. | Text |
Return Values:
Return type: JSON
json{ "processedInMs": "number" }
Get a Random Food Joke
Retrieve a randomly selected food-related joke from a database or external source using a software plugin or API.
Return Values:
Return type: JSON
json{ "text": "text" }
Get Random Food Trivia
“Get Random Food Trivia” refers to a function that retrieves and provides random pieces of information related to food within a software plugin or API.
Return Values:
Return type: JSON
json{ "text": "text" }
Talk to Chatbot
“Talk to Chatbot” refers to the functionality within a software plugin or API that enables users to communicate with a chatbot for automated responses and interactions.
Name | Description | Type |
Text | The request / question / answer from the user to the chatbot. | Text |
ContextId | An arbitrary globally unique id for your conversation. The conversation can contain states so you should pass your context id if you want the bot to be able to remember the conversation. | Text |
Return Values:
Return type: JSON
json{ "answerText": "text" }
Get Conversation Suggests
“Get Conversation Suggests” is a function that retrieves recommended conversation topics or prompts within a software plugin or API.
Name | Description | Type |
Query | A (partial) query from the user. The endpoint will return if it matches topics it can talk about. | Text |
Number | The number of suggestions to return (between 1 and 25). | Text |
Return Values:
Return type: JSON
json{ "suggests _": { "name": "text" } }
Create Recipe Card
“Create Recipe Card” refers to the functionality in a software plugin or API that allows users to generate a structured card containing information about a recipe, typically including ingredients, instructions, and images.
Name | Description | Type |
Content-Type | “Content-Type” refers to the HTTP header that specifies the type of data being sent in a request or response, such as text/html or application/json. | Text |
Title | The title of the recipe. | Text |
Image | The binary image of the recipe as jpg. | Text |
Ingredients | The ingredient list of the recipe, one ingredient per line (separate lines with ). | Text |
Instructions | The instructions to make the recipe. One step per line (separate lines with ). | Text |
ReadyInMinutes | The number of minutes it takes to get the recipe on the table. | Text |
Servings | The number of servings the recipe makes. | Text |
Mask | The mask to put over the recipe image (“ellipseMask”, “diamondMask”, “starMask”, “heartMask”, “potMask”, “fishMask”). | Text |
BackgroundImage | The background image (“none”,“background1”, or “background2”). | Text |
Author | The author of the recipe. | Text |
BackgroundColor | The background color for the recipe card as a hex-string. | Text |
FontColor | The font color for the recipe card as a hex-string. | Text |
Source | The source of the recipe. | Text |
Return Values:
Return type: JSON
json{ "url": "text", "status": "text", "time": "undefined" }
Plugin Actions
Generate Shopping List
The term “Generate Shopping List” refers to a function that creates a list of items or products based on user input within a software plugin or API.
Title | Description | Type |
Username | The username given by Spoonacular is usually something like “api-username-23”. To access this username, you must have to use the “Connect User” action. | Text |
Hash | The hash given by Spoonacular. To access this hash, you must have to use the “Connect User” action. | Text |
Start time (yyyy-mm-dd) | The start date in the format yyyy-mm-dd | Text |
End time (yyyy-mm-dd) | The end date in the format yyyy-mm-dd | Text |
Return Values:
Title | Description | Type |
Response | In the context of a software plugin or API, a “Response” refers to the data sent back by a server to a client in reply to a request. | Text |
Ingredients by ID
“Ingredients by ID” refers to a feature that allows users to retrieve specific ingredient information based on a unique identifier within a software plugin or API.
Title | Description | Type |
Recipe ID | A “Recipe ID” is a unique identifier assigned to each recipe within a software plugin or API to differentiate and reference individual recipes. | Text |
Return Values:
Title | Description | Type |
Response | In the context of a software plugin or API, a “response” refers to the data or message sent back by a server in reaction to a client’s request. | Text |
Ingredients
“In the context of a software plugin or API, ‘Ingredients’ refer to the components or parameters required to perform a specific function or task.”
Title | Description | Type |
Ingredient List | An “Ingredient List” is a structured data format within a software plugin or API that enumerates the components or elements required for a specific task or operation. | Text |
Servings | “Servings” in a software plugin or API context typically refers to the allocation or division of resources, such as memory or processing power, to different components or users within the system. | Number (optional) |
Return Values:
Title | Description | Type |
Response | In the context of a software plugin or API, a “Response” refers to the data or message sent back by a server in reaction to a client’s request. | Text |
Equipments by ID
“Equipments by ID” refers to the functionality in a software plugin or API that allows users to access specific equipment data based on a unique identifier.
Title | Description | Type |
Recipe ID | A Recipe ID is a unique identifier assigned to a specific recipe within a software plugin or API, enabling easy retrieval and management of recipe data. | Text |
Return Values:
Title | Description | Type |
Response | In the context of a software plugin or API, a “Response” refers to the data or message sent back by a server to a client after processing a request. | Text |
Equipments
In the context of a software plugin or API, “Equipments” refers to physical devices or tools that can be managed or controlled through the software interface.
Title | Description | Type |
Equipments | “Equipments” refer to physical devices or tools that can be managed or controlled through a software plugin or API. | Text |
Return Values:
Title | Description | Type |
Response | In the context of a software plugin or API, a “response” refers to the data or message sent back by a server or service in reaction to a client’s request. | Text |
Taste by ID
“Taste by ID” refers to the functionality in a software plugin or API that allows users to retrieve specific taste data based on a unique identifier.
Title | Description | Type |
Recipe ID | A “Recipe ID” is a unique identifier assigned to a specific recipe within a software plugin or API to distinguish it from others. | Text |
Return Values:
Title | Description | Type |
Response | A “response” in the context of a software plugin or API refers to the data or message sent back by a server to a client after a request has been made. | Text |
Nutrition by ID
“Nutrition by ID” refers to the functionality in a software plugin or API that allows users to retrieve nutritional information based on a unique identifier.”
Title | Description | Type |
Recipe ID | A “Recipe ID” is a unique identifier assigned to a specific recipe within a software plugin or API, enabling efficient retrieval and manipulation of recipe data. | Text |
Return Values:
Title | Description | Type |
Response | In a software plugin or API, a “Response” refers to the data or message sent back by the server in reply to a client’s request. | Text |
Nutrition
Nutrition in the context of a software plugin or API refers to the data or information related to food composition, including macronutrients, micronutrients, and calories, that can be accessed or utilized by the software for various purposes such as meal planning or dietary analysis.
Title | Description | Type |
Ingredient List | An “Ingredient List” in a software plugin or API refers to a structured collection of components or elements utilized in a specific function or feature. | Text |
Servings | “Servings” in a software plugin or API typically refers to the allocation or division of resources, such as memory or processing power, to different components or tasks within the software system. | Number (optional) |
Return Values:
Title | Description | Type |
Response | In software, a “response” refers to the data sent back by a server to a client in reaction to a request, typically containing information or status codes. | Text |
Price Breakdown
A price breakdown in a software plugin or API is a detailed itemization of the various components contributing to the total cost of a product or service.
Title | Description | Type |
Ingredient List | An “Ingredient List” in a software plugin or API is a structured data format that contains information about the components or elements required for a specific function or process. | Text |
Servings | “Servings” in a software plugin or API typically refer to the quantity or portion of a resource allocated or consumed by a user or process. | Number (optional) |
Return Values:
Title | Description | Type |
Response | In software, a “response” refers to the data sent back from a server to a client after a request has been made, typically containing the requested information or an error message. | Text |
Taste
“Taste” in the context of a software plugin or API refers to a feature that allows users to customize the visual appearance or behavior of the application according to their preferences.
Title | Description | Type |
Ingredient List | An “Ingredient List” in a software plugin or API is a structured collection of ingredients used in a recipe or formula. | Text |
Return Values:
Title | Description | Type |
Response | In the context of a software plugin or API, a “Response” refers to the data or message sent back by a server to a client after a request has been processed. | Text |
Changelogs
Update 14.11.25 - Version 3.1.0
- Bubble Plugin Page Update (GIF).
Update 12.09.25 - Version 3.0.0
- Bubble Plugin Page Update (Docs).
Update 31.05.25 - Version 2.8.0
- Minor update (Marketing update).
Update 12.05.25 - Version 2.7.0
- Minor update (Marketing update).
Update 08.05.25 - Version 2.6.0
- Minor update (Marketing update).
Update 17.02.25 - Version 2.5.0
- Acquired by Zeroqode.
Update 23.08.24 - Version 2.4.0
- Updated Description.
Update 12.10.23 - Version 2.3.2
- Updated Description.
Update 29.09.23 - Version 2.3.1
- Updated Demo Page.
Update 22.09.23 - Version 2.3.0
- Server Update.
Update 13.09.23 - Version 2.2.4
- Minor Fix.
Update 08.09.23 - Version 2.2.3
- Updated Documentation.
Update 03.01.23 - Version 2.2.2
- New Details.
Update 18.09.22 - Version 2.2.1
- API call parameters activated.
Update 15.01.22 - Version 2.2.0
- Get Ingredient Information call is updated.
Update 02.04.21 - Version 2.1.0
- 3 new API call & Visualize element added.
Update 06.10.20 - Version 2.0.0
- Instructions updated.
Update 27.09.20 - Version 1.0.0
- First Release.